Definition Type: Element
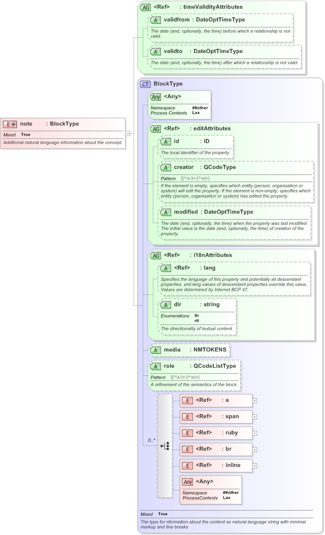
Name: note
Namespace: http://iptc.org/std/nar/2006-10-01/
Type: nsA:BlockType
Containing Schema: NAR_1.3-spec-Framework-Power.xsd
Abstract
Documentation:
Additional natural language information about the concept.
Collapse XSD Schema Diagram:
Drilldown into inline in schema nar_1_3-spec-framework-power_xsd Drilldown into br in schema nar_1_3-spec-framework-power_xsd Drilldown into ruby in schema nar_1_3-spec-framework-power_xsd Drilldown into span in schema nar_1_3-spec-framework-power_xsd Drilldown into a in schema nar_1_3-spec-framework-power_xsd Drilldown into role in schema nar_1_3-spec-framework-power_xsd Drilldown into media in schema nar_1_3-spec-framework-power_xsd Drilldown into dir in schema nar_1_3-spec-framework-power_xsd Drilldown into lang in schema xml_xsd Drilldown into i18nAttributes in schema nar_1_3-spec-framework-power_xsd Drilldown into modified in schema nar_1_3-spec-framework-power_xsd Drilldown into creator in schema nar_1_3-spec-framework-power_xsd Drilldown into id in schema nar_1_3-spec-framework-power_xsd Drilldown into editAttributes in schema nar_1_3-spec-framework-power_xsd Drilldown into BlockType in schema nar_1_3-spec-framework-power_xsd Drilldown into validto in schema nar_1_3-spec-framework-power_xsd Drilldown into validfrom in schema nar_1_3-spec-framework-power_xsd Drilldown into timeValidityAttributes in schema nar_1_3-spec-framework-power_xsdXSD Diagram of note in schema nar_1_3-spec-framework-power_xsd (EventsML - News Exchange Format)
Collapse XSD Schema Code:
<xs:element name="note">
    <xs:annotation>
        <xs:documentation>Additional natural language information about the concept.</xs:documentation>
    </xs:annotation>
    <xs:complexType mixed="true">
        <xs:complexContent mixed="true">
            <xs:extension base="BlockType">
                <xs:attributeGroup ref="timeValidityAttributes" />
            </xs:extension>
        </xs:complexContent>
        <!-- NAR 1.2 erratum 2 correction: specify mixed content-->
    </xs:complexType>
</xs:element>
Collapse Child Elements:
Name Type Min Occurs Max Occurs
a nsA:a (1) (1)
span nsA:span (1) (1)
ruby nsA:ruby (1) (1)
br nsA:br (1) (1)
inline nsA:inline (1) (1)
<xs:any> Allowed namespace: '##other' (1) (1)
Collapse Child Attributes:
Name Type Default Value Use
id nsA:id (Optional)
creator nsA:creator (Optional)
modified nsA:modified (Optional)
lang nsB:lang (Optional)
dir nsA:dir (Optional)
media nsA:media (Optional)
role nsA:role (Optional)
validfrom nsA:validfrom (Optional)
validto nsA:validto (Optional)
<anyAttribute> Allowed namespace: '##other'
Collapse Derivation Tree:
Collapse Comments:
blog comments powered by Disqus