Definition Type: Element
Name: locality
Namespace: http://iptc.org/std/nar/2006-10-01/
Type: nsA:Flex1PropType
Containing Schema: NAR_1.3-spec-Framework-Power.xsd
MinOccurs 0
MaxOccurs (1)
Abstract
Documentation:
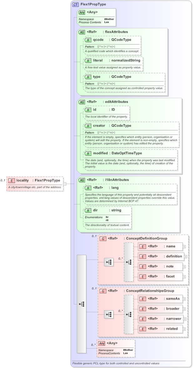
A city/town/village etc. part of the address.
Collapse XSD Schema Diagram:
Drilldown into related in schema nar_1_3-spec-framework-power_xsd Drilldown into narrower in schema nar_1_3-spec-framework-power_xsd Drilldown into broader in schema nar_1_3-spec-framework-power_xsd Drilldown into sameAs in schema nar_1_3-spec-framework-power_xsd Drilldown into ConceptRelationshipsGroup in schema nar_1_3-spec-framework-power_xsd Drilldown into facet in schema nar_1_3-spec-framework-power_xsd Drilldown into note in schema nar_1_3-spec-framework-power_xsd Drilldown into definition in schema nar_1_3-spec-framework-power_xsd Drilldown into name in schema nar_1_3-spec-framework-power_xsd Drilldown into ConceptDefinitionGroup in schema nar_1_3-spec-framework-power_xsd Drilldown into dir in schema nar_1_3-spec-framework-power_xsd Drilldown into lang in schema xml_xsd Drilldown into i18nAttributes in schema nar_1_3-spec-framework-power_xsd Drilldown into modified in schema nar_1_3-spec-framework-power_xsd Drilldown into creator in schema nar_1_3-spec-framework-power_xsd Drilldown into id in schema nar_1_3-spec-framework-power_xsd Drilldown into editAttributes in schema nar_1_3-spec-framework-power_xsd Drilldown into type in schema nar_1_3-spec-framework-power_xsd Drilldown into literal in schema nar_1_3-spec-framework-power_xsd Drilldown into qcode in schema nar_1_3-spec-framework-power_xsd Drilldown into flexAttributes in schema nar_1_3-spec-framework-power_xsd Drilldown into Flex1PropType in schema nar_1_3-spec-framework-power_xsdXSD Diagram of locality in schema nar_1_3-spec-framework-power_xsd (EventsML - News Exchange Format)
Collapse XSD Schema Code:
<xs:element name="locality" minOccurs="0" type="Flex1PropType">
    <xs:annotation>
        <xs:documentation>A city/town/village etc. part of the address.</xs:documentation>
    </xs:annotation>
</xs:element>
Collapse Child Elements:
Name Type Min Occurs Max Occurs
name nsA:name (1) (1)
definition nsA:definition (1) (1)
note nsA:note (1) (1)
facet nsA:facet (1) (1)
sameAs nsA:sameAs (1) (1)
broader nsA:broader (1) (1)
narrower nsA:narrower (1) (1)
related nsA:related (1) (1)
<xs:any> Allowed namespace: '##other' 0 unbounded
<xs:group> nsA:ConceptDefinitionGroup 0 (1)
<xs:group> nsA:ConceptRelationshipsGroup 0 (1)
Collapse Child Attributes:
Name Type Default Value Use
qcode nsA:qcode (Optional)
literal nsA:literal (Optional)
type nsA:type (Optional)
id nsA:id (Optional)
creator nsA:creator (Optional)
modified nsA:modified (Optional)
lang nsB:lang (Optional)
dir nsA:dir (Optional)
<anyAttribute> Allowed namespace: '##other'
Collapse Derivation Tree:
Collapse Comments:
blog comments powered by Disqus