Definition Type: Element
Name: BizMsgRej
Namespace: http://www.fixprotocol.org/FIXML-4-4
Type: nsA:BusinessMessageReject_message_t
Containing Schema: fixml-components-base-4-4.xsd
Abstract
Collapse XSD Schema Diagram:
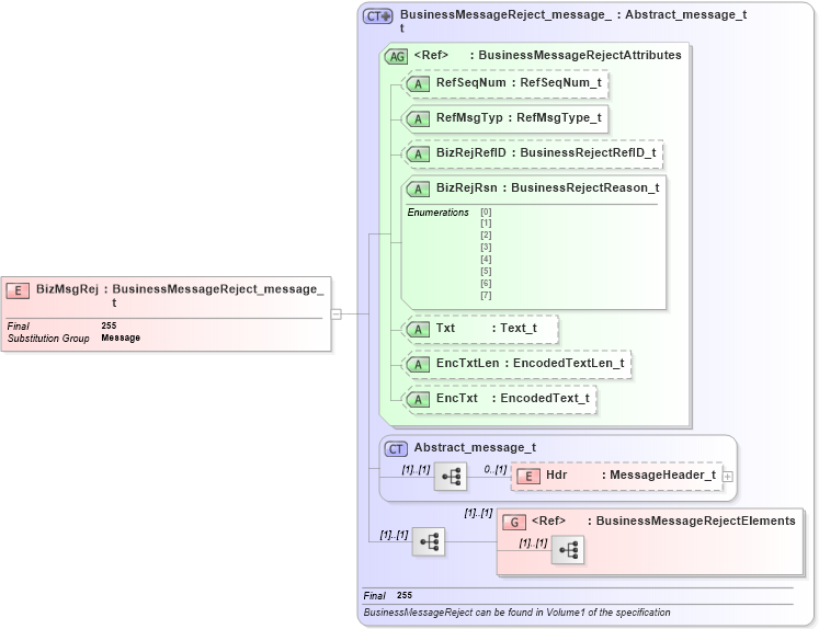
Drilldown into BusinessMessageRejectElements in schema fixml-components-base-4-4_xsd Drilldown into Hdr in schema fixml-components-base-4-4_xsd Drilldown into Abstract_message_t in schema fixml-components-base-4-4_xsd Drilldown into EncTxt in schema fixml-components-base-4-4_xsd Drilldown into EncTxtLen in schema fixml-components-base-4-4_xsd Drilldown into Txt in schema fixml-components-base-4-4_xsd Drilldown into BizRejRsn in schema fixml-components-base-4-4_xsd Drilldown into BizRejRefID in schema fixml-components-base-4-4_xsd Drilldown into RefMsgTyp in schema fixml-components-base-4-4_xsd Drilldown into RefSeqNum in schema fixml-components-base-4-4_xsd Drilldown into BusinessMessageRejectAttributes in schema fixml-components-base-4-4_xsd Drilldown into BusinessMessageReject_message_t in schema fixml-components-base-4-4_xsdXSD Diagram of BizMsgRej in schema fixml-components-base-4-4_xsd (Financial Information eXchange (FIX))
Collapse XSD Schema Code:
<xs:element name="BizMsgRej" type="BusinessMessageReject_message_t" substitutionGroup="Message" final="#all" />
Collapse Child Elements:
Name Type Min Occurs Max Occurs
Hdr nsA:Hdr 0 (1)
<xs:group> nsA:BusinessMessageRejectElements (1) (1)
Collapse Child Attributes:
Name Type Default Value Use
RefSeqNum nsA:RefSeqNum Optional
RefMsgTyp nsA:RefMsgTyp Required
BizRejRefID nsA:BizRejRefID Optional
BizRejRsn nsA:BizRejRsn Required
Txt nsA:Txt Optional
EncTxtLen nsA:EncTxtLen Optional
EncTxt nsA:EncTxt Optional
Collapse Derivation Tree:
Collapse References:
nsA:Message