Definition Type: ComplexType
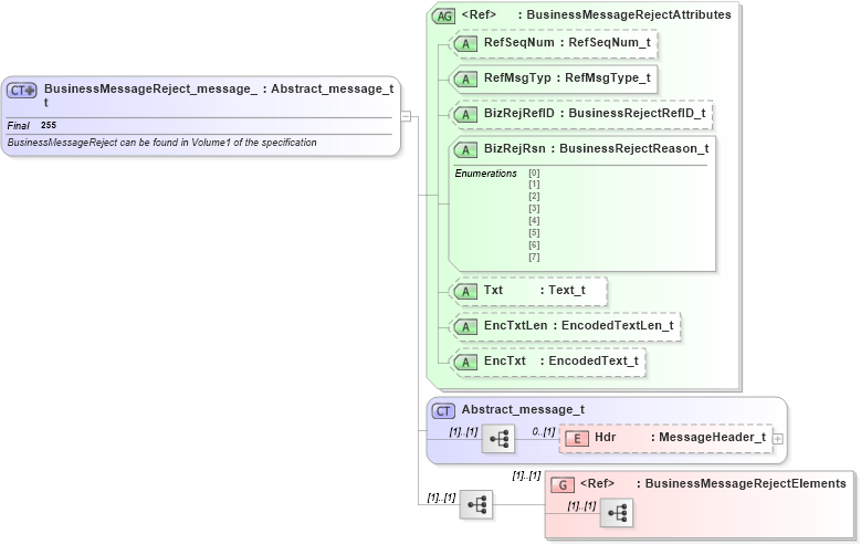
Name: BusinessMessageReject_message_t
Namespace: http://www.fixprotocol.org/FIXML-4-4
Type: nsA:Abstract_message_t
Containing Schema: fixml-components-base-4-4.xsd
Abstract
Documentation:
BusinessMessageReject can be found in Volume1 of the specification
Collapse XSD Schema Diagram:
Drilldown into BusinessMessageRejectElements in schema fixml-components-base-4-4_xsd Drilldown into Hdr in schema fixml-components-base-4-4_xsd Drilldown into Abstract_message_t in schema fixml-components-base-4-4_xsd Drilldown into EncTxt in schema fixml-components-base-4-4_xsd Drilldown into EncTxtLen in schema fixml-components-base-4-4_xsd Drilldown into Txt in schema fixml-components-base-4-4_xsd Drilldown into BizRejRsn in schema fixml-components-base-4-4_xsd Drilldown into BizRejRefID in schema fixml-components-base-4-4_xsd Drilldown into RefMsgTyp in schema fixml-components-base-4-4_xsd Drilldown into RefSeqNum in schema fixml-components-base-4-4_xsd Drilldown into BusinessMessageRejectAttributes in schema fixml-components-base-4-4_xsdXSD Diagram of BusinessMessageReject_message_t in schema fixml-components-base-4-4_xsd (Financial Information eXchange (FIX))
Collapse XSD Schema Code:
<xs:complexType name="BusinessMessageReject_message_t" final="#all">
    <xs:annotation>
        <xs:documentation xml:lang="en">BusinessMessageReject can be found in Volume1 of the specification
		</xs:documentation>
        <xs:appinfo xmlns:x="http://www.fixprotocol.org/fixml/metadata.xsd">
            <xs:Xref Protocol="FIX" name="BusinessMessageReject" ComponentType="Message" />
            <xs:Xref Protocol="ISO_15022_XML" />
        </xs:appinfo>
    </xs:annotation>
    <xs:complexContent>
        <xs:extension base="Abstract_message_t">
            <xs:sequence>
                <xs:group ref="BusinessMessageRejectElements" />
            </xs:sequence>
            <xs:attributeGroup ref="BusinessMessageRejectAttributes" />
        </xs:extension>
    </xs:complexContent>
</xs:complexType>
Collapse Child Elements:
Name Type Min Occurs Max Occurs
Hdr nsA:Hdr 0 (1)
<xs:group> nsA:BusinessMessageRejectElements (1) (1)
Collapse Child Attributes:
Name Type Default Value Use
RefSeqNum nsA:RefSeqNum Optional
RefMsgTyp nsA:RefMsgTyp Required
BizRejRefID nsA:BizRejRefID Optional
BizRejRsn nsA:BizRejRsn Required
Txt nsA:Txt Optional
EncTxtLen nsA:EncTxtLen Optional
EncTxt nsA:EncTxt Optional
Collapse Derivation Tree:
Collapse References:
nsA:BizMsgRej