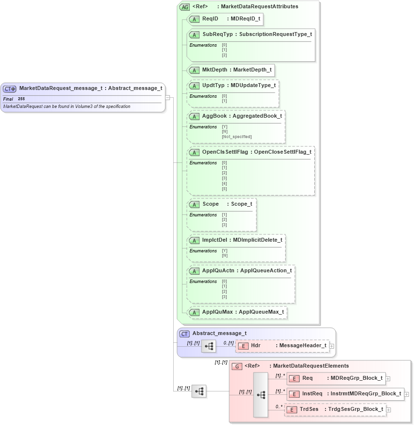
Definition Type: ComplexType
Name: MarketDataRequest_message_t
Namespace: http://www.fixprotocol.org/FIXML-4-4
Type: nsA:Abstract_message_t
Containing Schema: fixml-marketdata-base-4-4.xsd
Abstract
Documentation:
MarketDataRequest can be found in Volume3 of the specification
Collapse XSD Schema Diagram:
Drilldown into TrdSes in schema fixml-marketdata-base-4-4_xsd Drilldown into InstReq in schema fixml-marketdata-base-4-4_xsd Drilldown into Req in schema fixml-marketdata-base-4-4_xsd Drilldown into MarketDataRequestElements in schema fixml-marketdata-base-4-4_xsd Drilldown into Hdr in schema fixml-components-base-4-4_xsd Drilldown into Abstract_message_t in schema fixml-components-base-4-4_xsd Drilldown into ApplQuMax in schema fixml-marketdata-base-4-4_xsd Drilldown into ApplQuActn in schema fixml-marketdata-base-4-4_xsd Drilldown into ImplctDel in schema fixml-marketdata-base-4-4_xsd Drilldown into Scope in schema fixml-marketdata-base-4-4_xsd Drilldown into OpenClsSettlFlag in schema fixml-marketdata-base-4-4_xsd Drilldown into AggBook in schema fixml-marketdata-base-4-4_xsd Drilldown into UpdtTyp in schema fixml-marketdata-base-4-4_xsd Drilldown into MktDepth in schema fixml-marketdata-base-4-4_xsd Drilldown into SubReqTyp in schema fixml-marketdata-base-4-4_xsd Drilldown into ReqID in schema fixml-marketdata-base-4-4_xsd Drilldown into MarketDataRequestAttributes in schema fixml-marketdata-base-4-4_xsdXSD Diagram of MarketDataRequest_message_t in schema fixml-marketdata-base-4-4_xsd (Financial Information eXchange (FIX))
Collapse XSD Schema Code:
<xs:complexType name="MarketDataRequest_message_t" final="#all">
    <xs:annotation>
        <xs:documentation xml:lang="en">MarketDataRequest can be found in Volume3 of the specification
		</xs:documentation>
        <xs:appinfo xmlns:x="http://www.fixprotocol.org/fixml/metadata.xsd">
            <xs:Xref Protocol="FIX" name="MarketDataRequest" ComponentType="Message" />
            <xs:Xref Protocol="ISO_15022_XML" />
        </xs:appinfo>
    </xs:annotation>
    <xs:complexContent>
        <xs:extension base="Abstract_message_t">
            <xs:sequence>
                <xs:group ref="MarketDataRequestElements" />
            </xs:sequence>
            <xs:attributeGroup ref="MarketDataRequestAttributes" />
        </xs:extension>
    </xs:complexContent>
</xs:complexType>
Collapse Child Elements:
Name Type Min Occurs Max Occurs
Hdr nsA:Hdr 0 (1)
Req nsA:Req (1) unbounded
InstReq nsA:InstReq (1) unbounded
TrdSes nsA:TrdSes 0 unbounded
<xs:group> nsA:MarketDataRequestElements (1) (1)
Collapse Child Attributes:
Name Type Default Value Use
ReqID nsA:ReqID Required
SubReqTyp nsA:SubReqTyp Required
MktDepth nsA:MktDepth Required
UpdtTyp nsA:UpdtTyp Optional
AggBook nsA:AggBook Optional
OpenClsSettlFlag nsA:OpenClsSettlFlag Optional
Scope nsA:Scope Optional
ImplctDel nsA:ImplctDel Optional
ApplQuActn nsA:ApplQuActn Optional
ApplQuMax nsA:ApplQuMax Optional
Collapse Derivation Tree:
Collapse References:
nsA:MktDataReq