Definition Type: Element
Name: Ord
Namespace: http://www.fixprotocol.org/FIXML-4-4
Type: nsA:LegOrdGrp_Block_t
Containing Schema: fixml-multilegorders-base-4-4.xsd
MinOccurs (1)
MaxOccurs unbounded
Abstract
Collapse XSD Schema Diagram:
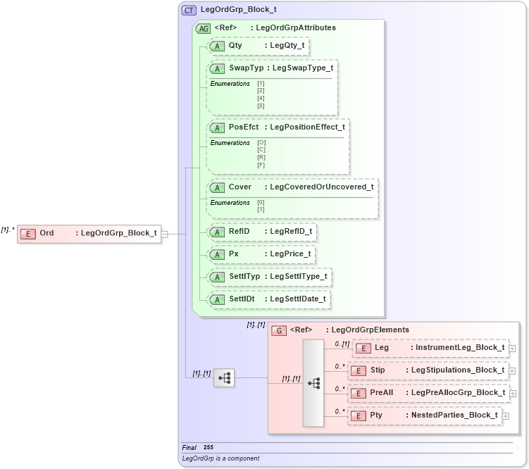
Drilldown into Pty in schema fixml-multilegorders-base-4-4_xsd Drilldown into PreAll in schema fixml-multilegorders-base-4-4_xsd Drilldown into Stip in schema fixml-multilegorders-base-4-4_xsd Drilldown into Leg in schema fixml-multilegorders-base-4-4_xsd Drilldown into LegOrdGrpElements in schema fixml-multilegorders-base-4-4_xsd Drilldown into SettlDt in schema fixml-multilegorders-base-4-4_xsd Drilldown into SettlTyp in schema fixml-multilegorders-base-4-4_xsd Drilldown into Px in schema fixml-multilegorders-base-4-4_xsd Drilldown into RefID in schema fixml-multilegorders-base-4-4_xsd Drilldown into Cover in schema fixml-multilegorders-base-4-4_xsd Drilldown into PosEfct in schema fixml-multilegorders-base-4-4_xsd Drilldown into SwapTyp in schema fixml-multilegorders-base-4-4_xsd Drilldown into Qty in schema fixml-multilegorders-base-4-4_xsd Drilldown into LegOrdGrpAttributes in schema fixml-multilegorders-base-4-4_xsd Drilldown into LegOrdGrp_Block_t in schema fixml-multilegorders-base-4-4_xsdXSD Diagram of Ord in schema fixml-multilegorders-base-4-4_xsd (Financial Information eXchange (FIX))
Collapse XSD Schema Code:
<xs:element name="Ord" type="LegOrdGrp_Block_t" maxOccurs="unbounded" />
Collapse Child Elements:
Name Type Min Occurs Max Occurs
Leg nsA:Leg 0 (1)
Stip nsA:Stip 0 unbounded
PreAll nsA:PreAll 0 unbounded
Pty nsA:Pty 0 unbounded
<xs:group> nsA:LegOrdGrpElements (1) (1)
Collapse Child Attributes:
Name Type Default Value Use
Qty nsA:Qty Optional
SwapTyp nsA:SwapTyp Optional
PosEfct nsA:PosEfct Optional
Cover nsA:Cover Optional
RefID nsA:RefID Optional
Px nsA:Px Optional
SettlTyp nsA:SettlTyp Optional
SettlDt nsA:SettlDt Optional
Collapse Derivation Tree: