Definition Type: ComplexType
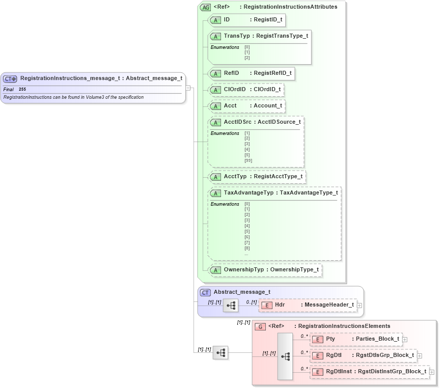
Name: RegistrationInstructions_message_t
Namespace: http://www.fixprotocol.org/FIXML-4-4
Type: nsA:Abstract_message_t
Containing Schema: fixml-registration-base-4-4.xsd
Abstract
Documentation:
RegistrationInstructions can be found in Volume3 of the specification
Collapse XSD Schema Diagram:
Drilldown into RgDtlInst in schema fixml-registration-base-4-4_xsd Drilldown into RgDtl in schema fixml-registration-base-4-4_xsd Drilldown into Pty in schema fixml-registration-base-4-4_xsd Drilldown into RegistrationInstructionsElements in schema fixml-registration-base-4-4_xsd Drilldown into Hdr in schema fixml-components-base-4-4_xsd Drilldown into Abstract_message_t in schema fixml-components-base-4-4_xsd Drilldown into OwnershipTyp in schema fixml-registration-base-4-4_xsd Drilldown into TaxAdvantageTyp in schema fixml-registration-base-4-4_xsd Drilldown into AcctTyp in schema fixml-registration-base-4-4_xsd Drilldown into AcctIDSrc in schema fixml-registration-base-4-4_xsd Drilldown into Acct in schema fixml-registration-base-4-4_xsd Drilldown into ClOrdID in schema fixml-registration-base-4-4_xsd Drilldown into RefID in schema fixml-registration-base-4-4_xsd Drilldown into TransTyp in schema fixml-registration-base-4-4_xsd Drilldown into ID in schema fixml-registration-base-4-4_xsd Drilldown into RegistrationInstructionsAttributes in schema fixml-registration-base-4-4_xsdXSD Diagram of RegistrationInstructions_message_t in schema fixml-registration-base-4-4_xsd (Financial Information eXchange (FIX))
Collapse XSD Schema Code:
<xs:complexType name="RegistrationInstructions_message_t" final="#all">
    <xs:annotation>
        <xs:documentation xml:lang="en">RegistrationInstructions can be found in Volume3 of the specification
		</xs:documentation>
        <xs:appinfo xmlns:x="http://www.fixprotocol.org/fixml/metadata.xsd">
            <xs:Xref Protocol="FIX" name="RegistrationInstructions" ComponentType="Message" />
            <xs:Xref Protocol="ISO_15022_XML" />
        </xs:appinfo>
    </xs:annotation>
    <xs:complexContent>
        <xs:extension base="Abstract_message_t">
            <xs:sequence>
                <xs:group ref="RegistrationInstructionsElements" />
            </xs:sequence>
            <xs:attributeGroup ref="RegistrationInstructionsAttributes" />
        </xs:extension>
    </xs:complexContent>
</xs:complexType>
Collapse Child Elements:
Name Type Min Occurs Max Occurs
Hdr nsA:Hdr 0 (1)
Pty nsA:Pty 0 unbounded
RgDtl nsA:RgDtl 0 unbounded
RgDtlInst nsA:RgDtlInst 0 unbounded
<xs:group> nsA:RegistrationInstructionsElements (1) (1)
Collapse Child Attributes:
Name Type Default Value Use
ID nsA:ID Required
TransTyp nsA:TransTyp Required
RefID nsA:RefID Required
ClOrdID nsA:ClOrdID Optional
Acct nsA:Acct Optional
AcctIDSrc nsA:AcctIDSrc Optional
AcctTyp nsA:AcctTyp Optional
TaxAdvantageTyp nsA:TaxAdvantageTyp Optional
OwnershipTyp nsA:OwnershipTyp Optional
Collapse Derivation Tree:
Collapse References:
nsA:RgstInstrctns