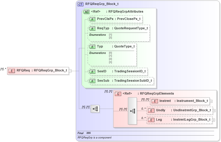
Definition Type: Element
Name: RFQReq
Namespace: http://www.fixprotocol.org/FIXML-4-4
Type: nsA:RFQReqGrp_Block_t
Containing Schema: fixml-quotation-base-4-4.xsd
MinOccurs (1)
MaxOccurs unbounded
Abstract
Collapse XSD Schema Diagram:
Drilldown into Leg in schema fixml-quotation-base-4-4_xsd Drilldown into Undly in schema fixml-quotation-base-4-4_xsd Drilldown into Instrmt in schema fixml-quotation-base-4-4_xsd Drilldown into RFQReqGrpElements in schema fixml-quotation-base-4-4_xsd Drilldown into SesSub in schema fixml-quotation-base-4-4_xsd Drilldown into SesID in schema fixml-quotation-base-4-4_xsd Drilldown into Typ in schema fixml-quotation-base-4-4_xsd Drilldown into ReqTyp in schema fixml-quotation-base-4-4_xsd Drilldown into PrevClsPx in schema fixml-quotation-base-4-4_xsd Drilldown into RFQReqGrpAttributes in schema fixml-quotation-base-4-4_xsd Drilldown into RFQReqGrp_Block_t in schema fixml-quotation-base-4-4_xsdXSD Diagram of RFQReq in schema fixml-quotation-base-4-4_xsd (Financial Information eXchange (FIX))
Collapse XSD Schema Code:
<xs:element name="RFQReq" type="RFQReqGrp_Block_t" maxOccurs="unbounded" />
Collapse Child Elements:
Name Type Min Occurs Max Occurs
Instrmt nsA:Instrmt (1) (1)
Undly nsA:Undly 0 unbounded
Leg nsA:Leg 0 unbounded
<xs:group> nsA:RFQReqGrpElements (1) (1)
Collapse Child Attributes:
Name Type Default Value Use
PrevClsPx nsA:PrevClsPx Optional
ReqTyp nsA:ReqTyp Optional
Typ nsA:Typ Optional
SesID nsA:SesID Optional
SesSub nsA:SesSub Optional
Collapse Derivation Tree: