Definition Type: ComplexType
Name: TradingSessionStatusRequest_message_t
Namespace: http://www.fixprotocol.org/FIXML-4-4
Type: nsA:Abstract_message_t
Containing Schema: fixml-securitystatus-base-4-4.xsd
Abstract
Documentation:
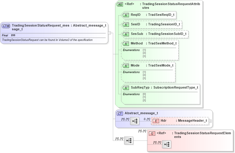
TradingSessionStatusRequest can be found in Volume3 of the specification
Collapse XSD Schema Diagram:
Drilldown into TradingSessionStatusRequestElements in schema fixml-securitystatus-base-4-4_xsd Drilldown into Hdr in schema fixml-components-base-4-4_xsd Drilldown into Abstract_message_t in schema fixml-components-base-4-4_xsd Drilldown into SubReqTyp in schema fixml-securitystatus-base-4-4_xsd Drilldown into Mode in schema fixml-securitystatus-base-4-4_xsd Drilldown into Method in schema fixml-securitystatus-base-4-4_xsd Drilldown into SesSub in schema fixml-securitystatus-base-4-4_xsd Drilldown into SesID in schema fixml-securitystatus-base-4-4_xsd Drilldown into ReqID in schema fixml-securitystatus-base-4-4_xsd Drilldown into TradingSessionStatusRequestAttributes in schema fixml-securitystatus-base-4-4_xsdXSD Diagram of TradingSessionStatusRequest_message_t in schema fixml-securitystatus-base-4-4_xsd (Financial Information eXchange (FIX))
Collapse XSD Schema Code:
<xs:complexType name="TradingSessionStatusRequest_message_t" final="#all">
    <xs:annotation>
        <xs:documentation xml:lang="en">TradingSessionStatusRequest can be found in Volume3 of the specification
		</xs:documentation>
        <xs:appinfo xmlns:x="http://www.fixprotocol.org/fixml/metadata.xsd">
            <xs:Xref Protocol="FIX" name="TradingSessionStatusRequest" ComponentType="Message" />
            <xs:Xref Protocol="ISO_15022_XML" />
        </xs:appinfo>
    </xs:annotation>
    <xs:complexContent>
        <xs:extension base="Abstract_message_t">
            <xs:sequence>
                <xs:group ref="TradingSessionStatusRequestElements" />
            </xs:sequence>
            <xs:attributeGroup ref="TradingSessionStatusRequestAttributes" />
        </xs:extension>
    </xs:complexContent>
</xs:complexType>
Collapse Child Elements:
Name Type Min Occurs Max Occurs
Hdr nsA:Hdr 0 (1)
<xs:group> nsA:TradingSessionStatusRequestElements (1) (1)
Collapse Child Attributes:
Name Type Default Value Use
ReqID nsA:ReqID Required
SesID nsA:SesID Optional
SesSub nsA:SesSub Optional
Method nsA:Method Optional
Mode nsA:Mode Optional
SubReqTyp nsA:SubReqTyp Required
Collapse Derivation Tree:
Collapse References:
nsA:TrdgSesStatReq