Definition Type: Element
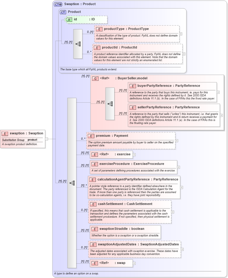
Name: swaption
Namespace: http://www.fpml.org/2003/FpML-4-0
Type: nsA:Swaption
Containing Schema: fpml-ird-4-0.xsd
Abstract
Documentation:
A swaption product definition.
Collapse XSD Schema Diagram:
Drilldown into swap in schema fpml-ird-4-0_xsd Drilldown into swaptionAdjustedDates in schema fpml-ird-4-0_xsd Drilldown into swaptionStraddle in schema fpml-ird-4-0_xsd Drilldown into cashSettlement in schema fpml-ird-4-0_xsd Drilldown into calculationAgentPartyReference in schema fpml-ird-4-0_xsd Drilldown into exerciseProcedure in schema fpml-ird-4-0_xsd Drilldown into exercise in schema fpml-shared-4-0_xsd Drilldown into premium in schema fpml-ird-4-0_xsd Drilldown into sellerPartyReference in schema fpml-shared-4-0_xsd Drilldown into buyerPartyReference in schema fpml-shared-4-0_xsd Drilldown into BuyerSeller.model in schema fpml-shared-4-0_xsd Drilldown into productId in schema fpml-shared-4-0_xsd Drilldown into productType in schema fpml-shared-4-0_xsd Drilldown into id in schema fpml-shared-4-0_xsd Drilldown into Product in schema fpml-shared-4-0_xsd Drilldown into Swaption in schema fpml-ird-4-0_xsdXSD Diagram of swaption in schema fpml-ird-4-0_xsd (Financial products Markup Language (FpML®))
Collapse XSD Schema Code:
<xsd:element name="swaption" type="Swaption" substitutionGroup="product">
    <xsd:annotation>
        <xsd:documentation xml:lang="en">A swaption product definition.</xsd:documentation>
    </xsd:annotation>
</xsd:element>
Collapse Child Elements:
Name Type Min Occurs Max Occurs
productType nsA:productType 0 (1)
productId nsA:productId 0 unbounded
buyerPartyReference nsA:buyerPartyReference (1) (1)
sellerPartyReference nsA:sellerPartyReference (1) (1)
premium nsA:premium 0 unbounded
exercise nsA:exercise (1) (1)
exerciseProcedure nsA:exerciseProcedure (1) (1)
calculationAgentPartyReference nsA:calculationAgentPartyReference (1) unbounded
cashSettlement nsA:cashSettlement 0 (1)
swaptionStraddle nsA:swaptionStraddle (1) (1)
swaptionAdjustedDates nsA:swaptionAdjustedDates 0 (1)
swap nsA:swap (1) (1)
<xs:group> nsA:BuyerSeller.model (1) (1)
Collapse Child Attributes:
Name Type Default Value Use
id nsA:id (Optional)
Collapse Derivation Tree:
Collapse References:
nsA:product