Definition Type: ComplexType
Name: ContractIncreasedCancelled
Namespace: http://www.fpml.org/2007/FpML-4-4
Type: fpml:NotificationMessage
Containing Schema: fpml-contract-notification-4-4.xsd
Abstract
Documentation:
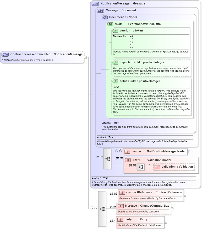
A Notification that an Increase event is cancelled.
Collapse XSD Schema Diagram:
Drilldown into party in schema fpml-contract-notification-4-4_xsd Drilldown into increase in schema fpml-contract-notification-4-4_xsd Drilldown into contractReference in schema fpml-contract-notification-4-4_xsd Drilldown into validation in schema fpml-doc-4-4_xsd Drilldown into Validation.model in schema fpml-doc-4-4_xsd Drilldown into header in schema fpml-msg-4-4_xsd Drilldown into actualBuild in schema fpml-doc-4-4_xsd Drilldown into expectedBuild in schema fpml-doc-4-4_xsd Drilldown into version in schema fpml-doc-4-4_xsd Drilldown into VersionAttributes.atts in schema fpml-doc-4-4_xsd Drilldown into Document in schema fpml-doc-4-4_xsd Drilldown into Message in schema fpml-msg-4-4_xsd Drilldown into NotificationMessage in schema fpml-msg-4-4_xsdXSD Diagram of ContractIncreasedCancelled in schema fpml-contract-notification-4-4_xsd (Financial products Markup Language (FpML®))
Collapse XSD Schema Code:
<xsd:complexType name="ContractIncreasedCancelled">
    <xsd:annotation>
        <xsd:documentation>A Notification that an Increase event is cancelled.</xsd:documentation>
    </xsd:annotation>
    <xsd:complexContent>
        <xsd:extension base="NotificationMessage">
            <xsd:sequence>
                <xsd:element name="contractReference" type="ContractReference">
                    <xsd:annotation>
                        <xsd:documentation xml:lang="en">Reference to the contract affected by the cancellation.</xsd:documentation>
                    </xsd:annotation>
                </xsd:element>
                <xsd:element name="increase" type="ChangeContractSize" minOccurs="0">
                    <xsd:annotation>
                        <xsd:documentation xml:lang="en">Details of the Increase being cancelled.</xsd:documentation>
                    </xsd:annotation>
                </xsd:element>
                <xsd:element name="party" type="Party" maxOccurs="unbounded">
                    <xsd:annotation>
                        <xsd:documentation xml:lang="en">Identification of the Parties to this Contract.</xsd:documentation>
                    </xsd:annotation>
                </xsd:element>
            </xsd:sequence>
        </xsd:extension>
    </xsd:complexContent>
</xsd:complexType>
Collapse Child Elements:
Name Type Min Occurs Max Occurs
header fpml:header (1) (1)
validation fpml:validation 0 unbounded
contractReference fpml:contractReference (1) (1)
increase fpml:increase 0 (1)
party fpml:party (1) unbounded
<xs:group> fpml:Validation.model (1) (1)
Collapse Child Attributes:
Name Type Default Value Use
version fpml:version Required
expectedBuild fpml:expectedBuild (Optional)
actualBuild fpml:actualBuild (Optional)
Collapse Derivation Tree: