Definition Type: ComplexType
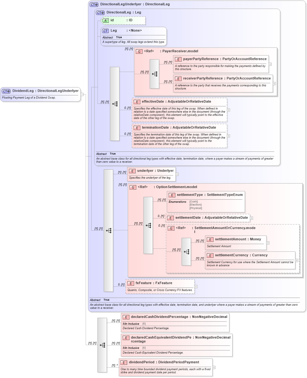
Name: DividendLeg
Namespace: http://www.fpml.org/2007/FpML-4-4
Type: fpml:DirectionalLegUnderlyer
Containing Schema: fpml-dividend-swaps-4-4.xsd
Abstract
Documentation:
Floating Payment Leg of a Dividend Swap.
Collapse XSD Schema Diagram:
Drilldown into dividendPeriod in schema fpml-dividend-swaps-4-4_xsd Drilldown into declaredCashEquivalentDividendPercentage in schema fpml-dividend-swaps-4-4_xsd Drilldown into declaredCashDividendPercentage in schema fpml-dividend-swaps-4-4_xsd Drilldown into fxFeature in schema fpml-eq-shared-4-4_xsd Drilldown into settlementCurrency in schema fpml-shared-4-4_xsd Drilldown into settlementAmount in schema fpml-shared-4-4_xsd Drilldown into SettlementAmountOrCurrency.model in schema fpml-shared-4-4_xsd Drilldown into settlementDate in schema fpml-option-shared-4-4_xsd Drilldown into settlementType in schema fpml-option-shared-4-4_xsd Drilldown into OptionSettlement.model in schema fpml-option-shared-4-4_xsd Drilldown into underlyer in schema fpml-eq-shared-4-4_xsd Drilldown into terminationDate in schema fpml-eq-shared-4-4_xsd Drilldown into effectiveDate in schema fpml-eq-shared-4-4_xsd Drilldown into receiverPartyReference in schema fpml-shared-4-4_xsd Drilldown into payerPartyReference in schema fpml-shared-4-4_xsd Drilldown into PayerReceiver.model in schema fpml-shared-4-4_xsd Drilldown into Leg in schema fpml-shared-4-4_xsd Drilldown into id in schema fpml-eq-shared-4-4_xsd Drilldown into DirectionalLeg in schema fpml-eq-shared-4-4_xsd Drilldown into DirectionalLegUnderlyer in schema fpml-eq-shared-4-4_xsdXSD Diagram of DividendLeg in schema fpml-dividend-swaps-4-4_xsd (Financial products Markup Language (FpML®))
Collapse XSD Schema Code:
<xsd:complexType name="DividendLeg">
    <xsd:annotation>
        <xsd:documentation xml:lang="en">Floating Payment Leg of a Dividend Swap.</xsd:documentation>
    </xsd:annotation>
    <xsd:complexContent>
        <xsd:extension base="DirectionalLegUnderlyer">
            <xsd:sequence>
                <xsd:element name="declaredCashDividendPercentage" type="NonNegativeDecimal">
                    <xsd:annotation>
                        <xsd:documentation xml:lang="en">Declared Cash Dividend Percentage.</xsd:documentation>
                    </xsd:annotation>
                </xsd:element>
                <xsd:element name="declaredCashEquivalentDividendPercentage" type="NonNegativeDecimal">
                    <xsd:annotation>
                        <xsd:documentation xml:lang="en">Declared Cash Equivalent Dividend Percentage.</xsd:documentation>
                    </xsd:annotation>
                </xsd:element>
                <xsd:element name="dividendPeriod" type="DividendPeriodPayment" maxOccurs="unbounded">
                    <xsd:annotation>
                        <xsd:documentation xml:lang="en">One to many time bounded dividend payment periods, each with a fixed strike and dividend payment date per period.</xsd:documentation>
                    </xsd:annotation>
                </xsd:element>
            </xsd:sequence>
        </xsd:extension>
    </xsd:complexContent>
</xsd:complexType>
Collapse Child Elements:
Name Type Min Occurs Max Occurs
payerPartyReference fpml:payerPartyReference (1) (1)
receiverPartyReference fpml:receiverPartyReference (1) (1)
effectiveDate fpml:effectiveDate 0 (1)
terminationDate fpml:terminationDate 0 (1)
underlyer fpml:underlyer (1) (1)
settlementType fpml:settlementType (1) (1)
settlementDate fpml:settlementDate 0 (1)
settlementAmount fpml:settlementAmount (1) (1)
settlementCurrency fpml:settlementCurrency (1) (1)
fxFeature fpml:fxFeature 0 (1)
declaredCashDividendPercentage fpml:declaredCashDividendPercentage (1) (1)
declaredCashEquivalentDividendPercentage fpml:declaredCashEquivalentDividendPercentage (1) (1)
dividendPeriod fpml:dividendPeriod (1) unbounded
<xs:group> fpml:PayerReceiver.model (1) (1)
<xs:group> fpml:OptionSettlement.model (1) (1)
<xs:group> fpml:SettlementAmountOrCurrency.model 0 (1)
Collapse Child Attributes:
Name Type Default Value Use
id fpml:id (Optional)
Collapse Derivation Tree:
Collapse References:
fpml:dividendLeg