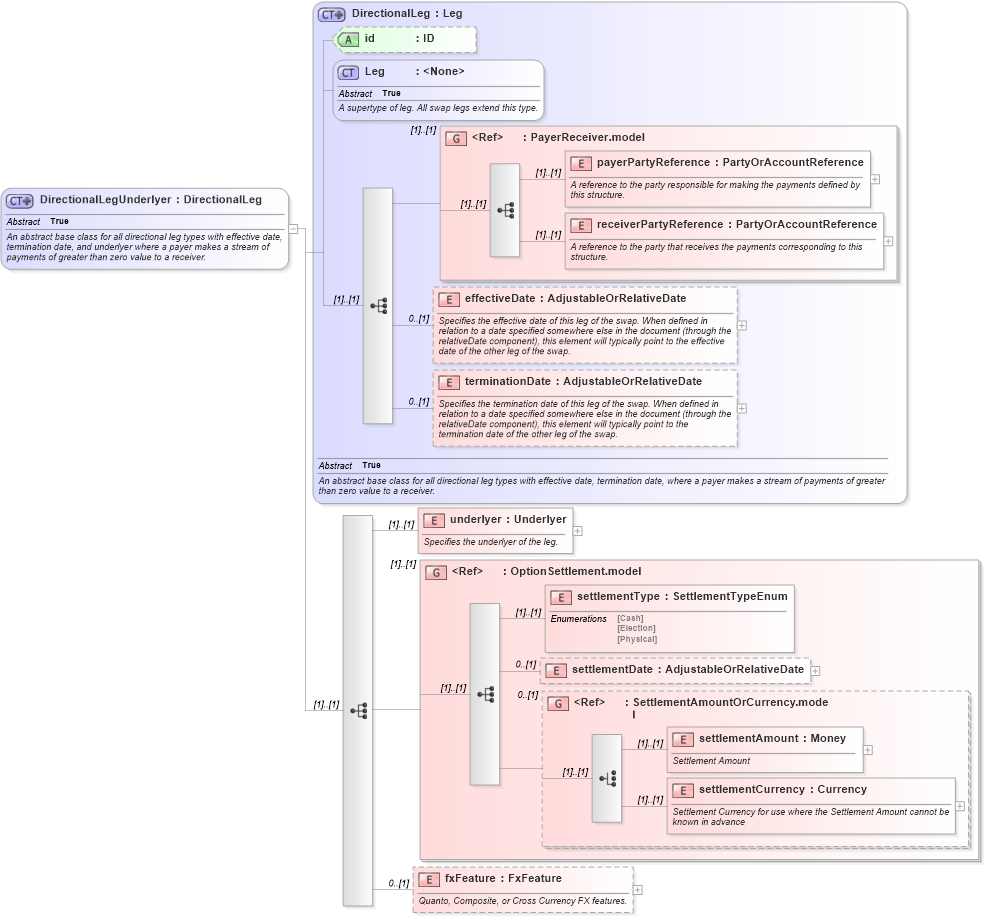
Definition Type: ComplexType
Name: DirectionalLegUnderlyer
Namespace: http://www.fpml.org/2007/FpML-4-4
Type: fpml:DirectionalLeg
Containing Schema: fpml-eq-shared-4-4.xsd
Abstract True
Documentation:
An abstract base class for all directional leg types with effective date, termination date, and underlyer where a payer makes a stream of payments of greater than zero value to a receiver.
Collapse XSD Schema Diagram:
Drilldown into fxFeature in schema fpml-eq-shared-4-4_xsd Drilldown into settlementCurrency in schema fpml-shared-4-4_xsd Drilldown into settlementAmount in schema fpml-shared-4-4_xsd Drilldown into SettlementAmountOrCurrency.model in schema fpml-shared-4-4_xsd Drilldown into settlementDate in schema fpml-option-shared-4-4_xsd Drilldown into settlementType in schema fpml-option-shared-4-4_xsd Drilldown into OptionSettlement.model in schema fpml-option-shared-4-4_xsd Drilldown into underlyer in schema fpml-eq-shared-4-4_xsd Drilldown into terminationDate in schema fpml-eq-shared-4-4_xsd Drilldown into effectiveDate in schema fpml-eq-shared-4-4_xsd Drilldown into receiverPartyReference in schema fpml-shared-4-4_xsd Drilldown into payerPartyReference in schema fpml-shared-4-4_xsd Drilldown into PayerReceiver.model in schema fpml-shared-4-4_xsd Drilldown into Leg in schema fpml-shared-4-4_xsd Drilldown into id in schema fpml-eq-shared-4-4_xsd Drilldown into DirectionalLeg in schema fpml-eq-shared-4-4_xsdXSD Diagram of DirectionalLegUnderlyer in schema fpml-eq-shared-4-4_xsd (Financial products Markup Language (FpML®))
Collapse XSD Schema Code:
<xsd:complexType name="DirectionalLegUnderlyer" abstract="true">
    <xsd:annotation>
        <xsd:documentation xml:lang="en">An abstract base class for all directional leg types with effective date, termination date, and underlyer where a payer makes a stream of payments of greater than zero value to a receiver.</xsd:documentation>
    </xsd:annotation>
    <xsd:complexContent>
        <xsd:extension base="DirectionalLeg">
            <xsd:sequence>
                <xsd:element name="underlyer" type="Underlyer">
                    <xsd:annotation>
                        <xsd:documentation xml:lang="en">Specifies the underlyer of the leg.</xsd:documentation>
                    </xsd:annotation>
                </xsd:element>
                <xsd:group ref="OptionSettlement.model" />
                <xsd:element name="fxFeature" type="FxFeature" minOccurs="0">
                    <xsd:annotation>
                        <xsd:documentation xml:lang="en">Quanto, Composite, or Cross Currency FX features.</xsd:documentation>
                    </xsd:annotation>
                </xsd:element>
            </xsd:sequence>
        </xsd:extension>
    </xsd:complexContent>
</xsd:complexType>
Collapse Child Elements:
Name Type Min Occurs Max Occurs
payerPartyReference fpml:payerPartyReference (1) (1)
receiverPartyReference fpml:receiverPartyReference (1) (1)
effectiveDate fpml:effectiveDate 0 (1)
terminationDate fpml:terminationDate 0 (1)
underlyer fpml:underlyer (1) (1)
settlementType fpml:settlementType (1) (1)
settlementDate fpml:settlementDate 0 (1)
settlementAmount fpml:settlementAmount (1) (1)
settlementCurrency fpml:settlementCurrency (1) (1)
fxFeature fpml:fxFeature 0 (1)
<xs:group> fpml:PayerReceiver.model (1) (1)
<xs:group> fpml:OptionSettlement.model (1) (1)
<xs:group> fpml:SettlementAmountOrCurrency.model 0 (1)
Collapse Child Attributes:
Name Type Default Value Use
id fpml:id (Optional)
Collapse Derivation Tree:
Collapse References:
fpml:DirectionalLegUnderlyerValuationfpml:DividendLeg,