Definition Type: ComplexType
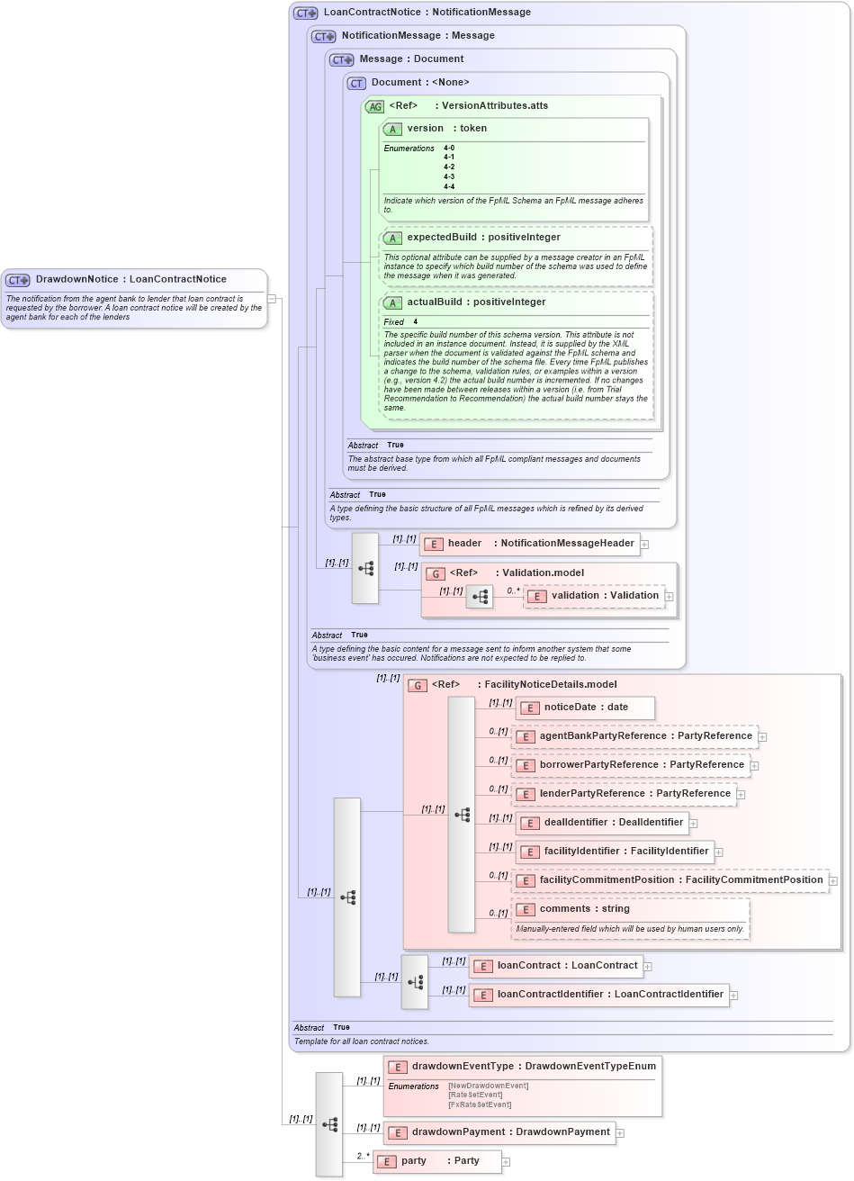
Name: DrawdownNotice
Namespace: http://www.fpml.org/2007/FpML-4-4
Type: fpml:LoanContractNotice
Containing Schema: fpml-loan-4-4.xsd
Abstract
Documentation:
The notification from the agent bank to lender that loan contract is requested by the borrower. A loan contract notice will be created by the agent bank for each of the lenders
Collapse XSD Schema Diagram:
Drilldown into party in schema fpml-loan-4-4_xsd Drilldown into drawdownPayment in schema fpml-loan-4-4_xsd Drilldown into drawdownEventType in schema fpml-loan-4-4_xsd Drilldown into loanContractIdentifier in schema fpml-loan-4-4_xsd Drilldown into loanContract in schema fpml-loan-4-4_xsd Drilldown into comments in schema fpml-loan-4-4_xsd Drilldown into facilityCommitmentPosition in schema fpml-loan-4-4_xsd Drilldown into facilityIdentifier in schema fpml-loan-4-4_xsd Drilldown into dealIdentifier in schema fpml-loan-4-4_xsd Drilldown into lenderPartyReference in schema fpml-loan-4-4_xsd Drilldown into borrowerPartyReference in schema fpml-loan-4-4_xsd Drilldown into agentBankPartyReference in schema fpml-loan-4-4_xsd Drilldown into noticeDate in schema fpml-loan-4-4_xsd Drilldown into FacilityNoticeDetails.model in schema fpml-loan-4-4_xsd Drilldown into validation in schema fpml-doc-4-4_xsd Drilldown into Validation.model in schema fpml-doc-4-4_xsd Drilldown into header in schema fpml-msg-4-4_xsd Drilldown into actualBuild in schema fpml-doc-4-4_xsd Drilldown into expectedBuild in schema fpml-doc-4-4_xsd Drilldown into version in schema fpml-doc-4-4_xsd Drilldown into VersionAttributes.atts in schema fpml-doc-4-4_xsd Drilldown into Document in schema fpml-doc-4-4_xsd Drilldown into Message in schema fpml-msg-4-4_xsd Drilldown into NotificationMessage in schema fpml-msg-4-4_xsd Drilldown into LoanContractNotice in schema fpml-loan-4-4_xsdXSD Diagram of DrawdownNotice in schema fpml-loan-4-4_xsd (Financial products Markup Language (FpML®))
Collapse XSD Schema Code:
<xsd:complexType name="DrawdownNotice">
    <xsd:annotation>
        <xsd:documentation xml:lang="en">The notification from the agent bank to lender that loan contract is requested by the borrower. A loan contract notice will be created by the agent bank for each of the lenders</xsd:documentation>
    </xsd:annotation>
    <xsd:complexContent>
        <xsd:extension base="LoanContractNotice">
            <xsd:sequence>
                <xsd:element name="drawdownEventType" type="DrawdownEventTypeEnum" />
                <xsd:element name="drawdownPayment" type="DrawdownPayment" />
                <xsd:element name="party" type="Party" minOccurs="2" maxOccurs="unbounded" />
            </xsd:sequence>
        </xsd:extension>
    </xsd:complexContent>
</xsd:complexType>
Collapse Child Elements:
Name Type Min Occurs Max Occurs
header fpml:header (1) (1)
validation fpml:validation 0 unbounded
noticeDate fpml:noticeDate (1) (1)
agentBankPartyReference fpml:agentBankPartyReference 0 (1)
borrowerPartyReference fpml:borrowerPartyReference 0 (1)
lenderPartyReference fpml:lenderPartyReference 0 (1)
dealIdentifier fpml:dealIdentifier (1) (1)
facilityIdentifier fpml:facilityIdentifier (1) (1)
facilityCommitmentPosition fpml:facilityCommitmentPosition 0 (1)
comments fpml:comments 0 (1)
loanContract fpml:loanContract (1) (1)
loanContractIdentifier fpml:loanContractIdentifier (1) (1)
drawdownEventType fpml:drawdownEventType (1) (1)
drawdownPayment fpml:drawdownPayment (1) (1)
party fpml:party 2 unbounded
<xs:group> fpml:Validation.model (1) (1)
<xs:group> fpml:FacilityNoticeDetails.model (1) (1)
Collapse Child Attributes:
Name Type Default Value Use
version fpml:version Required
expectedBuild fpml:expectedBuild (Optional)
actualBuild fpml:actualBuild (Optional)
Collapse Derivation Tree: