Definition Type: ComplexType
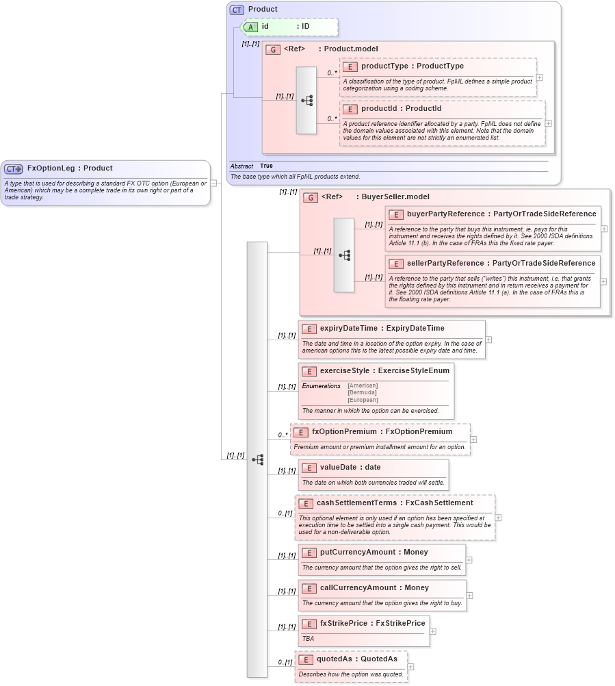
Name: FxOptionLeg
Namespace: http://www.fpml.org/2007/FpML-4-4
Type: fpml:Product
Containing Schema: fpml-fx-4-4.xsd
Abstract
Documentation:
A type that is used for describing a standard FX OTC option (European or American) which may be a complete trade in its own right or part of a trade strategy.
Collapse XSD Schema Diagram:
Drilldown into quotedAs in schema fpml-fx-4-4_xsd Drilldown into fxStrikePrice in schema fpml-fx-4-4_xsd Drilldown into callCurrencyAmount in schema fpml-fx-4-4_xsd Drilldown into putCurrencyAmount in schema fpml-fx-4-4_xsd Drilldown into cashSettlementTerms in schema fpml-fx-4-4_xsd Drilldown into valueDate in schema fpml-fx-4-4_xsd Drilldown into fxOptionPremium in schema fpml-fx-4-4_xsd Drilldown into exerciseStyle in schema fpml-fx-4-4_xsd Drilldown into expiryDateTime in schema fpml-fx-4-4_xsd Drilldown into sellerPartyReference in schema fpml-shared-4-4_xsd Drilldown into buyerPartyReference in schema fpml-shared-4-4_xsd Drilldown into BuyerSeller.model in schema fpml-shared-4-4_xsd Drilldown into productId in schema fpml-shared-4-4_xsd Drilldown into productType in schema fpml-shared-4-4_xsd Drilldown into Product.model in schema fpml-shared-4-4_xsd Drilldown into id in schema fpml-shared-4-4_xsd Drilldown into Product in schema fpml-shared-4-4_xsdXSD Diagram of FxOptionLeg in schema fpml-fx-4-4_xsd (Financial products Markup Language (FpML®))
Collapse XSD Schema Code:
<xsd:complexType name="FxOptionLeg">
    <xsd:annotation>
        <xsd:documentation xml:lang="en">A type that is used for describing a standard FX OTC option (European or American) which may be a complete trade in its own right or part of a trade strategy.</xsd:documentation>
    </xsd:annotation>
    <xsd:complexContent>
        <xsd:extension base="Product">
            <xsd:sequence>
                <xsd:group ref="BuyerSeller.model" />
                <xsd:element name="expiryDateTime" type="ExpiryDateTime">
                    <xsd:annotation>
                        <xsd:documentation xml:lang="en">The date and time in a location of the option expiry. In the case of american options this is the latest possible expiry date and time.</xsd:documentation>
                    </xsd:annotation>
                </xsd:element>
                <xsd:element name="exerciseStyle" type="ExerciseStyleEnum">
                    <xsd:annotation>
                        <xsd:documentation xml:lang="en">The manner in which the option can be exercised.</xsd:documentation>
                    </xsd:annotation>
                </xsd:element>
                <xsd:element name="fxOptionPremium" type="FxOptionPremium" minOccurs="0" maxOccurs="unbounded">
                    <xsd:annotation>
                        <xsd:documentation xml:lang="en">Premium amount or premium installment amount for an option.</xsd:documentation>
                    </xsd:annotation>
                </xsd:element>
                <xsd:element name="valueDate" type="xsd:date">
                    <xsd:annotation>
                        <xsd:documentation xml:lang="en">The date on which both currencies traded will settle.</xsd:documentation>
                    </xsd:annotation>
                </xsd:element>
                <xsd:element name="cashSettlementTerms" type="FxCashSettlement" minOccurs="0">
                    <xsd:annotation>
                        <xsd:documentation xml:lang="en">This optional element is only used if an option has been specified at execution time to be settled into a single cash payment. This would be used for a non-deliverable option.</xsd:documentation>
                    </xsd:annotation>
                </xsd:element>
                <xsd:element name="putCurrencyAmount" type="Money">
                    <xsd:annotation>
                        <xsd:documentation xml:lang="en">The currency amount that the option gives the right to sell.</xsd:documentation>
                    </xsd:annotation>
                </xsd:element>
                <xsd:element name="callCurrencyAmount" type="Money">
                    <xsd:annotation>
                        <xsd:documentation xml:lang="en">The currency amount that the option gives the right to buy.</xsd:documentation>
                    </xsd:annotation>
                </xsd:element>
                <xsd:element name="fxStrikePrice" type="FxStrikePrice">
                    <xsd:annotation>
                        <xsd:documentation xml:lang="en">TBA</xsd:documentation>
                    </xsd:annotation>
                </xsd:element>
                <xsd:element name="quotedAs" type="QuotedAs" minOccurs="0">
                    <xsd:annotation>
                        <xsd:documentation xml:lang="en">Describes how the option was quoted.</xsd:documentation>
                    </xsd:annotation>
                </xsd:element>
            </xsd:sequence>
        </xsd:extension>
    </xsd:complexContent>
</xsd:complexType>
Collapse Child Elements:
Name Type Min Occurs Max Occurs
productType fpml:productType 0 unbounded
productId fpml:productId 0 unbounded
buyerPartyReference fpml:buyerPartyReference (1) (1)
sellerPartyReference fpml:sellerPartyReference (1) (1)
expiryDateTime fpml:expiryDateTime (1) (1)
exerciseStyle fpml:exerciseStyle (1) (1)
fxOptionPremium fpml:fxOptionPremium 0 unbounded
valueDate fpml:valueDate (1) (1)
cashSettlementTerms fpml:cashSettlementTerms 0 (1)
putCurrencyAmount fpml:putCurrencyAmount (1) (1)
callCurrencyAmount fpml:callCurrencyAmount (1) (1)
fxStrikePrice fpml:fxStrikePrice (1) (1)
quotedAs fpml:quotedAs 0 (1)
<xs:group> fpml:BuyerSeller.model (1) (1)
Collapse Child Attributes:
Name Type Default Value Use
id fpml:id (Optional)
Collapse Derivation Tree:
Collapse References:
fpml:FxBarrierOption, fpml:fxSimpleOption