Definition Type: Element
Name: increase
Namespace: http://www.fpml.org/2007/FpML-4-4
Type: fpml:Increase
Containing Schema: fpml-posttrade-negotiation-4-4.xsd
MinOccurs (1)
MaxOccurs (1)
Abstract
Collapse XSD Schema Diagram:
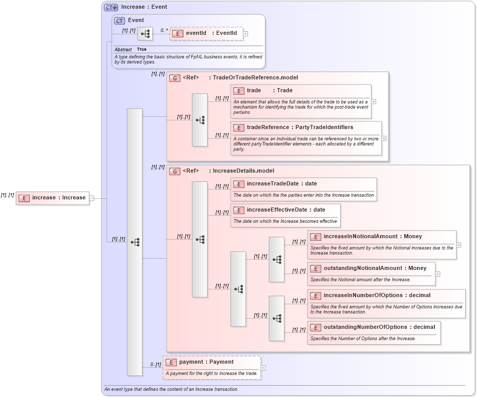
Drilldown into payment in schema fpml-doc-4-4_xsd Drilldown into outstandingNumberOfOptions in schema fpml-doc-4-4_xsd Drilldown into increaseInNumberOfOptions in schema fpml-doc-4-4_xsd Drilldown into outstandingNotionalAmount in schema fpml-doc-4-4_xsd Drilldown into increaseInNotionalAmount in schema fpml-doc-4-4_xsd Drilldown into increaseEffectiveDate in schema fpml-doc-4-4_xsd Drilldown into increaseTradeDate in schema fpml-doc-4-4_xsd Drilldown into IncreaseDetails.model in schema fpml-doc-4-4_xsd Drilldown into tradeReference in schema fpml-doc-4-4_xsd Drilldown into trade in schema fpml-doc-4-4_xsd Drilldown into TradeOrTradeReference.model in schema fpml-doc-4-4_xsd Drilldown into eventId in schema fpml-doc-4-4_xsd Drilldown into Event in schema fpml-doc-4-4_xsd Drilldown into Increase in schema fpml-doc-4-4_xsdXSD Diagram of increase in schema fpml-posttrade-negotiation-4-4_xsd (Financial products Markup Language (FpML®))
Collapse XSD Schema Code:
<xsd:element name="increase" type="Increase" />
Collapse Child Elements:
Name Type Min Occurs Max Occurs
eventId fpml:eventId 0 unbounded
trade fpml:trade (1) (1)
tradeReference fpml:tradeReference (1) (1)
increaseTradeDate fpml:increaseTradeDate (1) (1)
increaseEffectiveDate fpml:increaseEffectiveDate (1) (1)
increaseInNotionalAmount fpml:increaseInNotionalAmount (1) (1)
outstandingNotionalAmount fpml:outstandingNotionalAmount (1) (1)
increaseInNumberOfOptions fpml:increaseInNumberOfOptions (1) (1)
outstandingNumberOfOptions fpml:outstandingNumberOfOptions (1) (1)
payment fpml:payment 0 (1)
<xs:group> fpml:TradeOrTradeReference.model (1) (1)
<xs:group> fpml:IncreaseDetails.model (1) (1)
Collapse Derivation Tree: