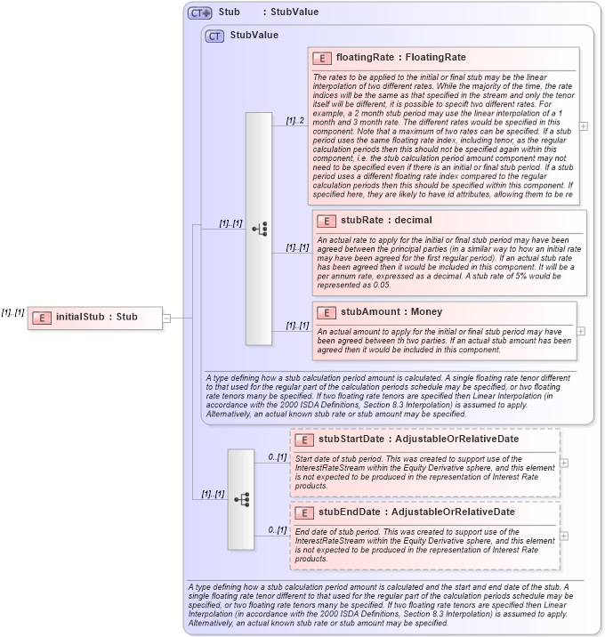
Definition Type: Element
Name: initialStub
Namespace: http://www.fpml.org/2007/FpML-4-4
Type: fpml:Stub
Containing Schema: fpml-eq-shared-4-4.xsd
MinOccurs (1)
MaxOccurs (1)
Abstract
Collapse XSD Schema Diagram:
Drilldown into stubEndDate in schema fpml-shared-4-4_xsd Drilldown into stubStartDate in schema fpml-shared-4-4_xsd Drilldown into stubAmount in schema fpml-shared-4-4_xsd Drilldown into stubRate in schema fpml-shared-4-4_xsd Drilldown into floatingRate in schema fpml-shared-4-4_xsd Drilldown into StubValue in schema fpml-shared-4-4_xsd Drilldown into Stub in schema fpml-shared-4-4_xsdXSD Diagram of initialStub in schema fpml-eq-shared-4-4_xsd (Financial products Markup Language (FpML®))
Collapse XSD Schema Code:
<xsd:element name="initialStub" type="Stub" />
Collapse Child Elements:
Name Type Min Occurs Max Occurs
floatingRate fpml:floatingRate (1) 2
stubRate fpml:stubRate (1) (1)
stubAmount fpml:stubAmount (1) (1)
stubStartDate fpml:stubStartDate 0 (1)
stubEndDate fpml:stubEndDate 0 (1)
Collapse Derivation Tree: