Definition Type: ComplexType
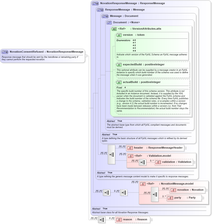
Name: NovationConsentRefused
Namespace: http://www.fpml.org/2007/FpML-4-4
Type: fpml:NovationResponseMessage
Containing Schema: fpml-posttrade-negotiation-4-4.xsd
Abstract
Documentation:
Response message that should be sent by the transferee or remaining party if they cannot perform the requested novation.
Collapse XSD Schema Diagram:
Drilldown into reason in schema fpml-posttrade-negotiation-4-4_xsd Drilldown into party in schema fpml-posttrade-4-4_xsd Drilldown into novation in schema fpml-posttrade-4-4_xsd Drilldown into NovationMessage.model in schema fpml-posttrade-4-4_xsd Drilldown into validation in schema fpml-doc-4-4_xsd Drilldown into Validation.model in schema fpml-doc-4-4_xsd Drilldown into header in schema fpml-msg-4-4_xsd Drilldown into actualBuild in schema fpml-doc-4-4_xsd Drilldown into expectedBuild in schema fpml-doc-4-4_xsd Drilldown into version in schema fpml-doc-4-4_xsd Drilldown into VersionAttributes.atts in schema fpml-doc-4-4_xsd Drilldown into Document in schema fpml-doc-4-4_xsd Drilldown into Message in schema fpml-msg-4-4_xsd Drilldown into ResponseMessage in schema fpml-msg-4-4_xsd Drilldown into NovationResponseMessage in schema fpml-posttrade-4-4_xsdXSD Diagram of NovationConsentRefused in schema fpml-posttrade-negotiation-4-4_xsd (Financial products Markup Language (FpML®))
Collapse XSD Schema Code:
<xsd:complexType name="NovationConsentRefused">
    <xsd:annotation>
        <xsd:documentation xml:lang="en">Response message that should be sent by the transferee or remaining party if they cannot perform the requested novation.</xsd:documentation>
    </xsd:annotation>
    <xsd:complexContent>
        <xsd:extension base="NovationResponseMessage">
            <xsd:sequence>
                <xsd:element name="reason" type="Reason" minOccurs="0" />
            </xsd:sequence>
        </xsd:extension>
    </xsd:complexContent>
</xsd:complexType>
Collapse Child Elements:
Name Type Min Occurs Max Occurs
header fpml:header (1) (1)
validation fpml:validation 0 unbounded
novation fpml:novation (1) (1)
party fpml:party 3 unbounded
reason fpml:reason 0 (1)
<xs:group> fpml:Validation.model (1) (1)
<xs:group> fpml:NovationMessage.model (1) (1)
Collapse Child Attributes:
Name Type Default Value Use
version fpml:version Required
expectedBuild fpml:expectedBuild (Optional)
actualBuild fpml:actualBuild (Optional)
Collapse Derivation Tree: