Definition Type: ComplexType
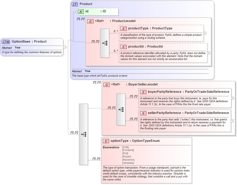
Name: OptionBase
Namespace: http://www.fpml.org/2007/FpML-4-4
Type: fpml:Product
Containing Schema: fpml-option-shared-4-4.xsd
Abstract True
Documentation:
A type for defining the common features of options
Collapse XSD Schema Diagram:
Drilldown into optionType in schema fpml-option-shared-4-4_xsd Drilldown into sellerPartyReference in schema fpml-shared-4-4_xsd Drilldown into buyerPartyReference in schema fpml-shared-4-4_xsd Drilldown into BuyerSeller.model in schema fpml-shared-4-4_xsd Drilldown into productId in schema fpml-shared-4-4_xsd Drilldown into productType in schema fpml-shared-4-4_xsd Drilldown into Product.model in schema fpml-shared-4-4_xsd Drilldown into id in schema fpml-shared-4-4_xsd Drilldown into Product in schema fpml-shared-4-4_xsdXSD Diagram of OptionBase in schema fpml-option-shared-4-4_xsd (Financial products Markup Language (FpML®))
Collapse XSD Schema Code:
<xsd:complexType name="OptionBase" abstract="true">
    <xsd:annotation>
        <xsd:documentation xml:lang="en">A type for defining the common features of options</xsd:documentation>
    </xsd:annotation>
    <xsd:complexContent>
        <xsd:extension base="Product">
            <xsd:sequence>
                <xsd:group ref="BuyerSeller.model" />
                <xsd:element name="optionType" type="OptionTypeEnum">
                    <xsd:annotation>
                        <xsd:documentation xml:lang="en">The type of option transaction. From a usage standpoint, put/call is the default option type, while payer/receiver indicator is used for options index credit default swaps, consistently with the industry practice. Straddle is used for the case of straddle strategy, that combine a call and a put with the same strike.</xsd:documentation>
                    </xsd:annotation>
                </xsd:element>
            </xsd:sequence>
        </xsd:extension>
    </xsd:complexContent>
</xsd:complexType>
Collapse Child Elements:
Name Type Min Occurs Max Occurs
productType fpml:productType 0 unbounded
productId fpml:productId 0 unbounded
buyerPartyReference fpml:buyerPartyReference (1) (1)
sellerPartyReference fpml:sellerPartyReference (1) (1)
optionType fpml:optionType (1) (1)
<xs:group> fpml:BuyerSeller.model (1) (1)
Collapse Child Attributes:
Name Type Default Value Use
id fpml:id (Optional)
Collapse Derivation Tree:
Collapse References:
fpml:OptionBaseExtended