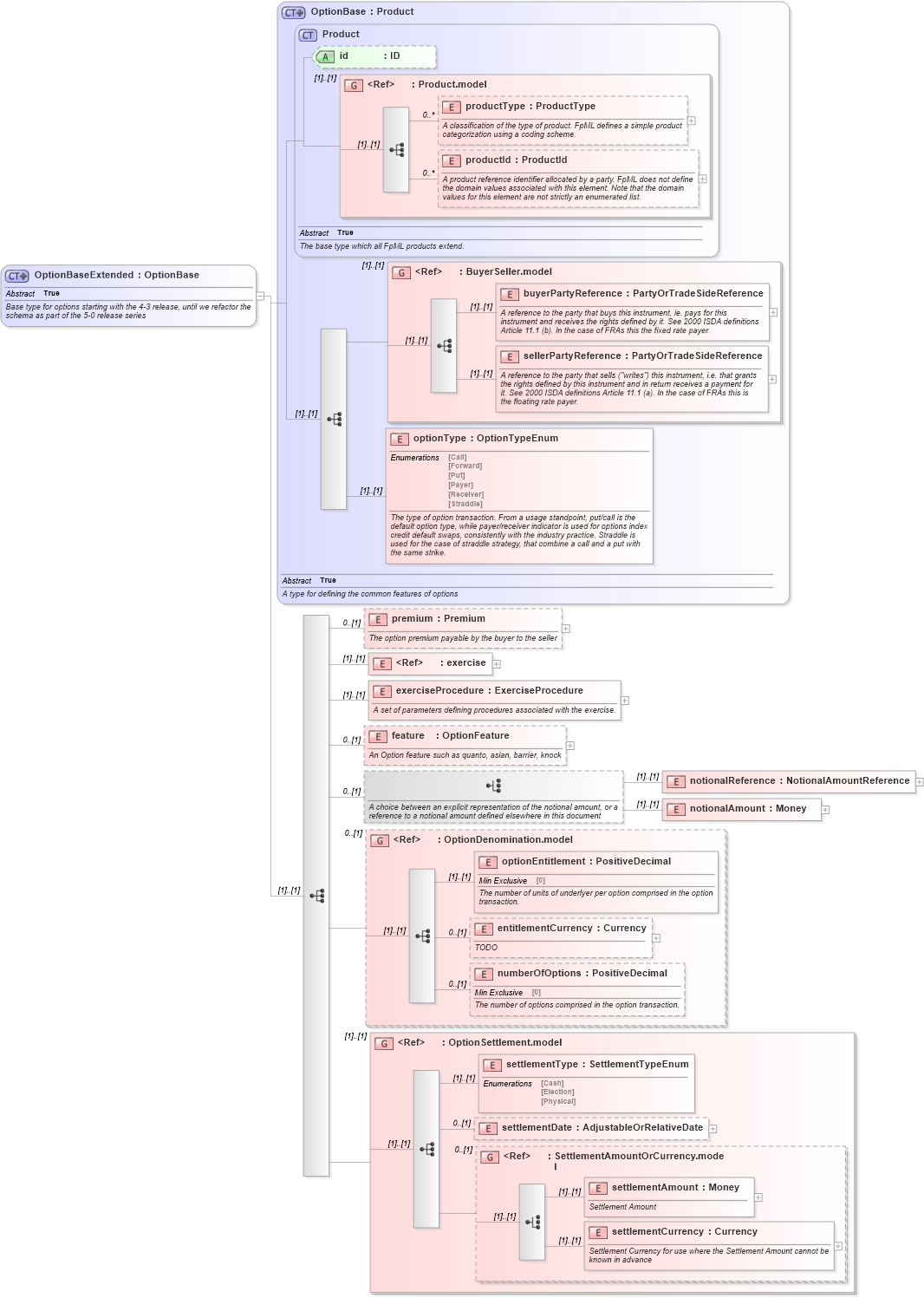
Definition Type: ComplexType
Name: OptionBaseExtended
Namespace: http://www.fpml.org/2007/FpML-4-4
Type: fpml:OptionBase
Containing Schema: fpml-option-shared-4-4.xsd
Abstract True
Documentation:
Base type for options starting with the 4-3 release, until we refactor the schema as part of the 5-0 release series
Collapse XSD Schema Diagram:
Drilldown into settlementCurrency in schema fpml-shared-4-4_xsd Drilldown into settlementAmount in schema fpml-shared-4-4_xsd Drilldown into SettlementAmountOrCurrency.model in schema fpml-shared-4-4_xsd Drilldown into settlementDate in schema fpml-option-shared-4-4_xsd Drilldown into settlementType in schema fpml-option-shared-4-4_xsd Drilldown into OptionSettlement.model in schema fpml-option-shared-4-4_xsd Drilldown into numberOfOptions in schema fpml-option-shared-4-4_xsd Drilldown into entitlementCurrency in schema fpml-option-shared-4-4_xsd Drilldown into optionEntitlement in schema fpml-option-shared-4-4_xsd Drilldown into OptionDenomination.model in schema fpml-option-shared-4-4_xsd Drilldown into notionalAmount in schema fpml-option-shared-4-4_xsd Drilldown into notionalReference in schema fpml-option-shared-4-4_xsd Drilldown into feature in schema fpml-option-shared-4-4_xsd Drilldown into exerciseProcedure in schema fpml-option-shared-4-4_xsd Drilldown into exercise in schema fpml-shared-4-4_xsd Drilldown into premium in schema fpml-option-shared-4-4_xsd Drilldown into optionType in schema fpml-option-shared-4-4_xsd Drilldown into sellerPartyReference in schema fpml-shared-4-4_xsd Drilldown into buyerPartyReference in schema fpml-shared-4-4_xsd Drilldown into BuyerSeller.model in schema fpml-shared-4-4_xsd Drilldown into productId in schema fpml-shared-4-4_xsd Drilldown into productType in schema fpml-shared-4-4_xsd Drilldown into Product.model in schema fpml-shared-4-4_xsd Drilldown into id in schema fpml-shared-4-4_xsd Drilldown into Product in schema fpml-shared-4-4_xsd Drilldown into OptionBase in schema fpml-option-shared-4-4_xsdXSD Diagram of OptionBaseExtended in schema fpml-option-shared-4-4_xsd (Financial products Markup Language (FpML®))
Collapse XSD Schema Code:
<xsd:complexType name="OptionBaseExtended" abstract="true">
    <xsd:annotation>
        <xsd:documentation xml:lang="en">Base type for options starting with the 4-3 release, until we refactor the schema as part of the 5-0 release series</xsd:documentation>
    </xsd:annotation>
    <xsd:complexContent>
        <xsd:extension base="OptionBase">
            <xsd:sequence>
                <xsd:element name="premium" type="Premium" minOccurs="0">
                    <xsd:annotation>
                        <xsd:documentation xml:lang="en">The option premium payable by the buyer to the seller</xsd:documentation>
                    </xsd:annotation>
                </xsd:element>
                <xsd:element ref="exercise" />
                <xsd:element name="exerciseProcedure" type="ExerciseProcedure">
                    <xsd:annotation>
                        <xsd:documentation xml:lang="en">A set of parameters defining procedures associated with the exercise.</xsd:documentation>
                    </xsd:annotation>
                </xsd:element>
                <xsd:element name="feature" type="OptionFeature" minOccurs="0">
                    <xsd:annotation>
                        <xsd:documentation xml:lang="en">An Option feature such as quanto, asian, barrier, knock</xsd:documentation>
                    </xsd:annotation>
                </xsd:element>
                <xsd:choice minOccurs="0">
                    <xsd:annotation>
                        <xsd:documentation xml:lang="en">A choice between an explicit representation of the notional amount, or a reference to a notional amount defined elsewhere in this document</xsd:documentation>
                    </xsd:annotation>
                    <xsd:element name="notionalReference" type="NotionalAmountReference" />
                    <xsd:element name="notionalAmount" type="Money" />
                </xsd:choice>
                <xsd:group ref="OptionDenomination.model" minOccurs="0" />
                <xsd:group ref="OptionSettlement.model" />
            </xsd:sequence>
        </xsd:extension>
    </xsd:complexContent>
</xsd:complexType>
Collapse Child Elements:
Name Type Min Occurs Max Occurs
productType fpml:productType 0 unbounded
productId fpml:productId 0 unbounded
buyerPartyReference fpml:buyerPartyReference (1) (1)
sellerPartyReference fpml:sellerPartyReference (1) (1)
optionType fpml:optionType (1) (1)
premium fpml:premium 0 (1)
exercise fpml:exercise (1) (1)
exerciseProcedure fpml:exerciseProcedure (1) (1)
feature fpml:feature 0 (1)
notionalReference fpml:notionalReference (1) (1)
notionalAmount fpml:notionalAmount (1) (1)
optionEntitlement fpml:optionEntitlement (1) (1)
entitlementCurrency fpml:entitlementCurrency 0 (1)
numberOfOptions fpml:numberOfOptions 0 (1)
settlementType fpml:settlementType (1) (1)
settlementDate fpml:settlementDate 0 (1)
settlementAmount fpml:settlementAmount (1) (1)
settlementCurrency fpml:settlementCurrency (1) (1)
<xs:group> fpml:BuyerSeller.model (1) (1)
<xs:group> fpml:OptionDenomination.model 0 (1)
<xs:group> fpml:OptionSettlement.model (1) (1)
<xs:group> fpml:SettlementAmountOrCurrency.model 0 (1)
Collapse Child Attributes:
Name Type Default Value Use
id fpml:id (Optional)
Collapse Derivation Tree:
Collapse References:
fpml:BondOption, fpml:CorrelationSwapOption, fpml:CreditDefaultSwapOption, fpml:DividendSwapTransactionSupplementOption, fpml:VarianceSwapOption