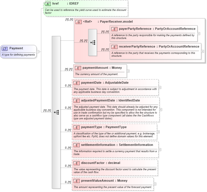
Definition Type: ComplexType
Name: Payment
Namespace: http://www.fpml.org/2007/FpML-4-4
Containing Schema: fpml-shared-4-4.xsd
Abstract
Documentation:
A type for defining payments
Collapse XSD Schema Diagram:
Drilldown into presentValueAmount in schema fpml-shared-4-4_xsd Drilldown into discountFactor in schema fpml-shared-4-4_xsd Drilldown into settlementInformation in schema fpml-shared-4-4_xsd Drilldown into paymentType in schema fpml-shared-4-4_xsd Drilldown into adjustedPaymentDate in schema fpml-shared-4-4_xsd Drilldown into paymentDate in schema fpml-shared-4-4_xsd Drilldown into paymentAmount in schema fpml-shared-4-4_xsd Drilldown into receiverPartyReference in schema fpml-shared-4-4_xsd Drilldown into payerPartyReference in schema fpml-shared-4-4_xsd Drilldown into PayerReceiver.model in schema fpml-shared-4-4_xsd Drilldown into href in schema fpml-shared-4-4_xsdXSD Diagram of Payment in schema fpml-shared-4-4_xsd (Financial products Markup Language (FpML®))
Collapse XSD Schema Code:
<xsd:complexType name="Payment">
    <xsd:annotation>
        <xsd:documentation xml:lang="en">A type for defining payments</xsd:documentation>
    </xsd:annotation>
    <xsd:sequence>
        <xsd:group ref="PayerReceiver.model" />
        <xsd:element name="paymentAmount" type="Money">
            <xsd:annotation>
                <xsd:documentation xml:lang="en">The currency amount of the payment.</xsd:documentation>
            </xsd:annotation>
        </xsd:element>
        <xsd:element name="paymentDate" type="AdjustableDate" minOccurs="0">
            <xsd:annotation>
                <xsd:documentation xml:lang="en">The payment date. This date is subject to adjustment in accordance with any applicable business day convention.</xsd:documentation>
            </xsd:annotation>
        </xsd:element>
        <xsd:element name="adjustedPaymentDate" type="IdentifiedDate" minOccurs="0">
            <xsd:annotation>
                <xsd:documentation xml:lang="en">The adjusted payment date. This date should already be adjusted for any applicable business day convention. This component is not intended for use in trade confirmation but my be specified to allow the fee structure to also serve as a cashflow type component (all dates the the Cashflows type are adjusted payment dates).</xsd:documentation>
            </xsd:annotation>
        </xsd:element>
        <xsd:element name="paymentType" type="PaymentType" minOccurs="0">
            <xsd:annotation>
                <xsd:documentation xml:lang="en">A classification of the type of fee or additional payment, e.g. brokerage, upfront fee etc. FpML does not define domain values for this element.</xsd:documentation>
            </xsd:annotation>
        </xsd:element>
        <xsd:element name="settlementInformation" type="SettlementInformation" minOccurs="0">
            <xsd:annotation>
                <xsd:documentation xml:lang="en">The information required to settle a currency payment that results from a trade.</xsd:documentation>
            </xsd:annotation>
        </xsd:element>
        <xsd:element name="discountFactor" type="xsd:decimal" minOccurs="0">
            <xsd:annotation>
                <xsd:documentation xml:lang="en">The value representing the discount factor used to calculate the present value of the cash flow.</xsd:documentation>
            </xsd:annotation>
        </xsd:element>
        <xsd:element name="presentValueAmount" type="Money" minOccurs="0">
            <xsd:annotation>
                <xsd:documentation xml:lang="en">The amount representing the present value of the forecast payment.</xsd:documentation>
            </xsd:annotation>
        </xsd:element>
    </xsd:sequence>
    <xsd:attribute name="href" type="xsd:IDREF" ecore:reference="PricingStructure" xmlns:ecore="http://www.eclipse.org/emf/2002/Ecore">
        <xsd:annotation>
            <xsd:documentation xml:lang="en">Can be used to reference the yield curve used to estimate the discount factor</xsd:documentation>
        </xsd:annotation>
    </xsd:attribute>
</xsd:complexType>
Collapse Child Elements:
Name Type Min Occurs Max Occurs
payerPartyReference fpml:payerPartyReference (1) (1)
receiverPartyReference fpml:receiverPartyReference (1) (1)
paymentAmount fpml:paymentAmount (1) (1)
paymentDate fpml:paymentDate 0 (1)
adjustedPaymentDate fpml:adjustedPaymentDate 0 (1)
paymentType fpml:paymentType 0 (1)
settlementInformation fpml:settlementInformation 0 (1)
discountFactor fpml:discountFactor 0 (1)
presentValueAmount fpml:presentValueAmount 0 (1)
<xs:group> fpml:PayerReceiver.model (1) (1)
Collapse Child Attributes:
Name Type Default Value Use
href fpml:href (Optional)
Collapse Derivation Tree:
Collapse References:
fpml:additionalPayment, fpml:additionalPayment, fpml:exchangedCurrency1, fpml:exchangedCurrency2, fpml:otherPartyPayment, fpml:otherPartyPayment, fpml:payment, fpml:payment, fpml:payment, fpml:payment, fpml:payment, fpml:payment, fpml:payment, fpml:paymentfpml:premium, fpml:premium,