Definition Type: ComplexType
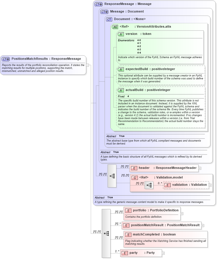
Name: PositionsMatchResults
Namespace: http://www.fpml.org/2007/FpML-4-4
Type: fpml:ResponseMessage
Containing Schema: fpml-reconciliation-4-4.xsd
Abstract
Documentation:
Reports the results of the portfolio reconciliation operation. It states the matching results for multiple positions, supporting the match, mismatched, unmatched and alleged position results.
Collapse XSD Schema Diagram:
Drilldown into party in schema fpml-reconciliation-4-4_xsd Drilldown into matchCompleted in schema fpml-reconciliation-4-4_xsd Drilldown into positionMatchResult in schema fpml-reconciliation-4-4_xsd Drilldown into portfolio in schema fpml-reconciliation-4-4_xsd Drilldown into validation in schema fpml-doc-4-4_xsd Drilldown into Validation.model in schema fpml-doc-4-4_xsd Drilldown into header in schema fpml-msg-4-4_xsd Drilldown into actualBuild in schema fpml-doc-4-4_xsd Drilldown into expectedBuild in schema fpml-doc-4-4_xsd Drilldown into version in schema fpml-doc-4-4_xsd Drilldown into VersionAttributes.atts in schema fpml-doc-4-4_xsd Drilldown into Document in schema fpml-doc-4-4_xsd Drilldown into Message in schema fpml-msg-4-4_xsd Drilldown into ResponseMessage in schema fpml-msg-4-4_xsdXSD Diagram of PositionsMatchResults in schema fpml-reconciliation-4-4_xsd (Financial products Markup Language (FpML®))
Collapse XSD Schema Code:
<xsd:complexType name="PositionsMatchResults">
    <xsd:annotation>
        <xsd:documentation xml:lang="en">Reports the results of the portfolio reconciliation operation. It states the matching results for multiple positions, supporting the match, mismatched, unmatched and alleged position results.</xsd:documentation>
    </xsd:annotation>
    <xsd:complexContent>
        <xsd:extension base="ResponseMessage">
            <xsd:sequence>
                <xsd:element name="portfolio" type="PortfolioDefinition">
                    <xsd:annotation>
                        <xsd:documentation xml:lang="en">Contains the portfolio definition.</xsd:documentation>
                    </xsd:annotation>
                </xsd:element>
                <xsd:element name="positionMatchResult" type="PositionMatchResult" maxOccurs="unbounded" />
                <xsd:element name="matchCompleted" type="xsd:boolean">
                    <xsd:annotation>
                        <xsd:documentation xml:lang="en">Flag indicating whether the Matching Service has finished sending all matching results.</xsd:documentation>
                    </xsd:annotation>
                </xsd:element>
                <xsd:element name="party" type="Party" minOccurs="2" maxOccurs="unbounded" />
            </xsd:sequence>
        </xsd:extension>
    </xsd:complexContent>
</xsd:complexType>
Collapse Child Elements:
Name Type Min Occurs Max Occurs
header fpml:header (1) (1)
validation fpml:validation 0 unbounded
portfolio fpml:portfolio (1) (1)
positionMatchResult fpml:positionMatchResult (1) unbounded
matchCompleted fpml:matchCompleted (1) (1)
party fpml:party 2 unbounded
<xs:group> fpml:Validation.model (1) (1)
Collapse Child Attributes:
Name Type Default Value Use
version fpml:version Required
expectedBuild fpml:expectedBuild (Optional)
actualBuild fpml:actualBuild (Optional)
Collapse Derivation Tree: