Definition Type: ComplexType
Name: Swaption
Namespace: http://www.fpml.org/2007/FpML-4-4
Type: fpml:Product
Containing Schema: fpml-ird-4-4.xsd
Abstract
Documentation:
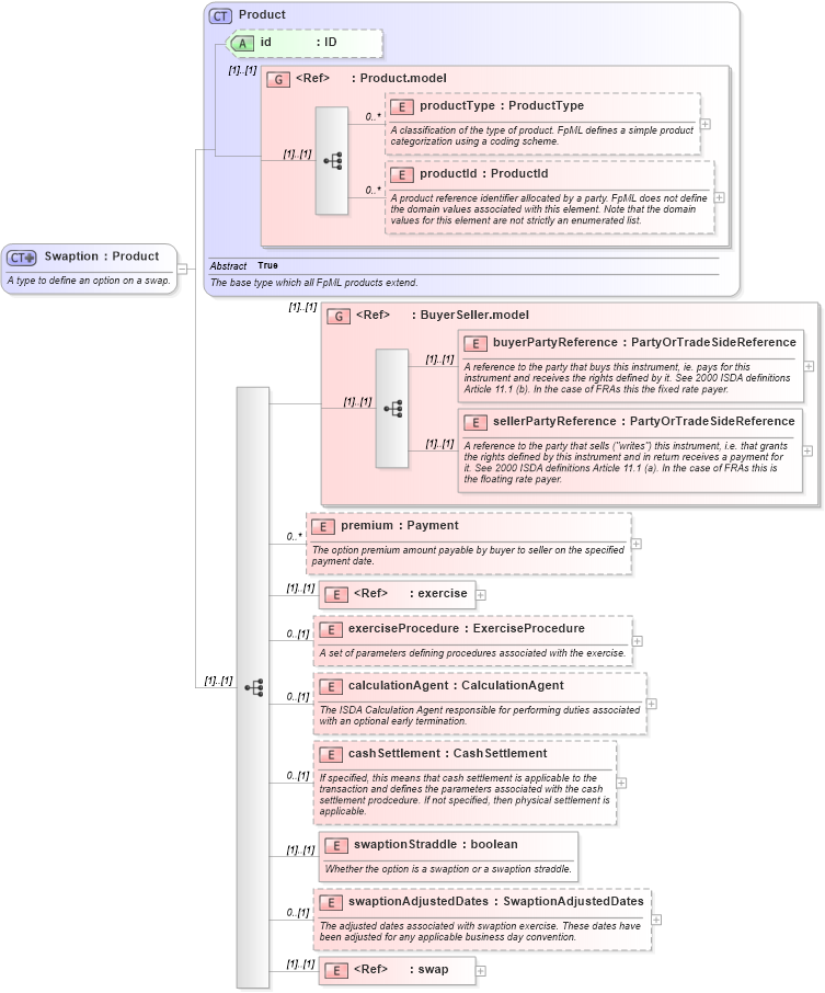
A type to define an option on a swap.
Collapse XSD Schema Diagram:
Drilldown into swap in schema fpml-ird-4-4_xsd Drilldown into swaptionAdjustedDates in schema fpml-ird-4-4_xsd Drilldown into swaptionStraddle in schema fpml-ird-4-4_xsd Drilldown into cashSettlement in schema fpml-ird-4-4_xsd Drilldown into calculationAgent in schema fpml-ird-4-4_xsd Drilldown into exerciseProcedure in schema fpml-ird-4-4_xsd Drilldown into exercise in schema fpml-shared-4-4_xsd Drilldown into premium in schema fpml-ird-4-4_xsd Drilldown into sellerPartyReference in schema fpml-shared-4-4_xsd Drilldown into buyerPartyReference in schema fpml-shared-4-4_xsd Drilldown into BuyerSeller.model in schema fpml-shared-4-4_xsd Drilldown into productId in schema fpml-shared-4-4_xsd Drilldown into productType in schema fpml-shared-4-4_xsd Drilldown into Product.model in schema fpml-shared-4-4_xsd Drilldown into id in schema fpml-shared-4-4_xsd Drilldown into Product in schema fpml-shared-4-4_xsdXSD Diagram of Swaption in schema fpml-ird-4-4_xsd (Financial products Markup Language (FpML®))
Collapse XSD Schema Code:
<xsd:complexType name="Swaption">
    <xsd:annotation>
        <xsd:documentation xml:lang="en">A type to define an option on a swap.</xsd:documentation>
    </xsd:annotation>
    <xsd:complexContent>
        <xsd:extension base="Product">
            <xsd:sequence>
                <xsd:group ref="BuyerSeller.model" />
                <xsd:element name="premium" type="Payment" minOccurs="0" maxOccurs="unbounded">
                    <xsd:annotation>
                        <xsd:documentation xml:lang="en">The option premium amount payable by buyer to seller on the specified payment date.</xsd:documentation>
                    </xsd:annotation>
                </xsd:element>
                <xsd:element ref="exercise" />
                <xsd:element name="exerciseProcedure" type="ExerciseProcedure" minOccurs="0">
                    <xsd:annotation>
                        <xsd:documentation xml:lang="en">A set of parameters defining procedures associated with the exercise.</xsd:documentation>
                    </xsd:annotation>
                </xsd:element>
                <xsd:element name="calculationAgent" type="CalculationAgent" minOccurs="0">
                    <xsd:annotation>
                        <xsd:documentation xml:lang="en">The ISDA Calculation Agent responsible for performing duties associated with an optional early termination.</xsd:documentation>
                    </xsd:annotation>
                </xsd:element>
                <xsd:element name="cashSettlement" type="CashSettlement" minOccurs="0">
                    <xsd:annotation>
                        <xsd:documentation xml:lang="en">If specified, this means that cash settlement is applicable to the transaction and defines the parameters associated with the cash settlement prodcedure. If not specified, then physical settlement is applicable.</xsd:documentation>
                    </xsd:annotation>
                </xsd:element>
                <xsd:element name="swaptionStraddle" type="xsd:boolean">
                    <xsd:annotation>
                        <xsd:documentation xml:lang="en">Whether the option is a swaption or a swaption straddle.</xsd:documentation>
                    </xsd:annotation>
                </xsd:element>
                <xsd:element name="swaptionAdjustedDates" type="SwaptionAdjustedDates" minOccurs="0">
                    <xsd:annotation>
                        <xsd:documentation xml:lang="en">The adjusted dates associated with swaption exercise. These dates have been adjusted for any applicable business day convention.</xsd:documentation>
                    </xsd:annotation>
                </xsd:element>
                <xsd:element ref="swap" />
            </xsd:sequence>
        </xsd:extension>
    </xsd:complexContent>
</xsd:complexType>
Collapse Child Elements:
Name Type Min Occurs Max Occurs
productType fpml:productType 0 unbounded
productId fpml:productId 0 unbounded
buyerPartyReference fpml:buyerPartyReference (1) (1)
sellerPartyReference fpml:sellerPartyReference (1) (1)
premium fpml:premium 0 unbounded
exercise fpml:exercise (1) (1)
exerciseProcedure fpml:exerciseProcedure 0 (1)
calculationAgent fpml:calculationAgent 0 (1)
cashSettlement fpml:cashSettlement 0 (1)
swaptionStraddle fpml:swaptionStraddle (1) (1)
swaptionAdjustedDates fpml:swaptionAdjustedDates 0 (1)
swap fpml:swap (1) (1)
<xs:group> fpml:BuyerSeller.model (1) (1)
Collapse Child Attributes:
Name Type Default Value Use
id fpml:id (Optional)
Collapse Derivation Tree:
Collapse References:
fpml:swaption