Definition Type: ComplexType
Name: TradeNovated
Namespace: http://www.fpml.org/2007/FpML-4-4
Type: fpml:NovationNotificationMessage
Containing Schema: fpml-posttrade-execution-4-4.xsd
Abstract
Collapse XSD Schema Diagram:
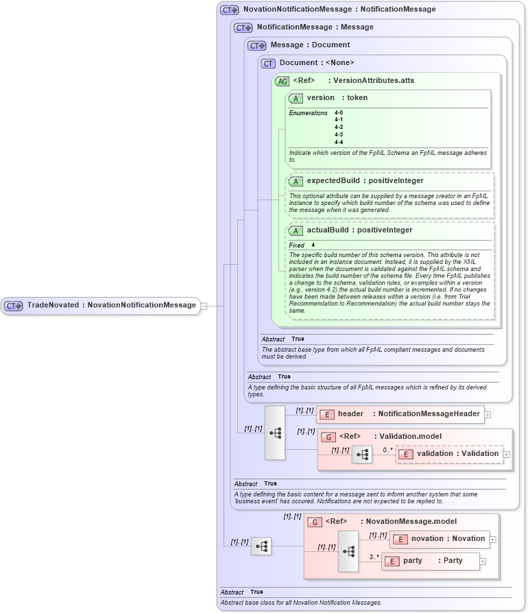
Drilldown into party in schema fpml-posttrade-4-4_xsd Drilldown into novation in schema fpml-posttrade-4-4_xsd Drilldown into NovationMessage.model in schema fpml-posttrade-4-4_xsd Drilldown into validation in schema fpml-doc-4-4_xsd Drilldown into Validation.model in schema fpml-doc-4-4_xsd Drilldown into header in schema fpml-msg-4-4_xsd Drilldown into actualBuild in schema fpml-doc-4-4_xsd Drilldown into expectedBuild in schema fpml-doc-4-4_xsd Drilldown into version in schema fpml-doc-4-4_xsd Drilldown into VersionAttributes.atts in schema fpml-doc-4-4_xsd Drilldown into Document in schema fpml-doc-4-4_xsd Drilldown into Message in schema fpml-msg-4-4_xsd Drilldown into NotificationMessage in schema fpml-msg-4-4_xsd Drilldown into NovationNotificationMessage in schema fpml-posttrade-4-4_xsdXSD Diagram of TradeNovated in schema fpml-posttrade-execution-4-4_xsd (Financial products Markup Language (FpML®))
Collapse XSD Schema Code:
<xsd:complexType name="TradeNovated">
    <xsd:complexContent>
        <xsd:extension base="NovationNotificationMessage" />
    </xsd:complexContent>
</xsd:complexType>
Collapse Child Elements:
Name Type Min Occurs Max Occurs
header fpml:header (1) (1)
validation fpml:validation 0 unbounded
novation fpml:novation (1) (1)
party fpml:party 3 unbounded
<xs:group> fpml:Validation.model (1) (1)
<xs:group> fpml:NovationMessage.model (1) (1)
Collapse Child Attributes:
Name Type Default Value Use
version fpml:version Required
expectedBuild fpml:expectedBuild (Optional)
actualBuild fpml:actualBuild (Optional)
Collapse Derivation Tree: