Definition Type: Element
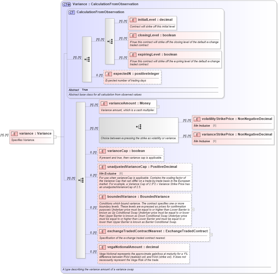
Name: variance
Namespace: http://www.fpml.org/2007/FpML-4-4
Type: fpml:Variance
Containing Schema: fpml-variance-swaps-4-4.xsd
MinOccurs (1)
MaxOccurs (1)
Abstract
Documentation:
Specifies Variance.
Collapse XSD Schema Diagram:
Drilldown into vegaNotionalAmount in schema fpml-eq-shared-4-4_xsd Drilldown into exchangeTradedContractNearest in schema fpml-eq-shared-4-4_xsd Drilldown into boundedVariance in schema fpml-eq-shared-4-4_xsd Drilldown into unadjustedVarianceCap in schema fpml-eq-shared-4-4_xsd Drilldown into varianceCap in schema fpml-eq-shared-4-4_xsd Drilldown into varianceStrikePrice in schema fpml-eq-shared-4-4_xsd Drilldown into volatilityStrikePrice in schema fpml-eq-shared-4-4_xsd Drilldown into varianceAmount in schema fpml-eq-shared-4-4_xsd Drilldown into expectedN in schema fpml-eq-shared-4-4_xsd Drilldown into expiringLevel in schema fpml-eq-shared-4-4_xsd Drilldown into closingLevel in schema fpml-eq-shared-4-4_xsd Drilldown into initialLevel in schema fpml-eq-shared-4-4_xsd Drilldown into CalculationFromObservation in schema fpml-eq-shared-4-4_xsd Drilldown into Variance in schema fpml-eq-shared-4-4_xsdXSD Diagram of variance in schema fpml-variance-swaps-4-4_xsd (Financial products Markup Language (FpML®))
Collapse XSD Schema Code:
<xsd:element name="variance" type="Variance">
    <xsd:annotation>
        <xsd:documentation xml:lang="en">Specifies Variance.</xsd:documentation>
    </xsd:annotation>
</xsd:element>
Collapse Child Elements:
Name Type Min Occurs Max Occurs
initialLevel fpml:initialLevel (1) (1)
closingLevel fpml:closingLevel (1) (1)
expiringLevel fpml:expiringLevel (1) (1)
expectedN fpml:expectedN 0 (1)
varianceAmount fpml:varianceAmount (1) (1)
volatilityStrikePrice fpml:volatilityStrikePrice (1) (1)
varianceStrikePrice fpml:varianceStrikePrice (1) (1)
varianceCap fpml:varianceCap 0 (1)
unadjustedVarianceCap fpml:unadjustedVarianceCap 0 (1)
boundedVariance fpml:boundedVariance 0 (1)
exchangeTradedContractNearest fpml:exchangeTradedContractNearest 0 (1)
vegaNotionalAmount fpml:vegaNotionalAmount 0 (1)
Collapse Derivation Tree: