Definition Type: Element
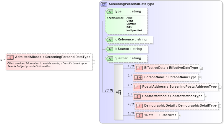
Name: AdmittedAliases
Namespace: http://ns.hr-xml.org/2007-04-15
Type: hr:ScreeningPersonalDataType
Containing Schema: Screenings.xsd
MinOccurs 0
MaxOccurs unbounded
Abstract
Documentation:
Client provided information to enable scoring of results based upon Search Subject provided information.
Collapse XSD Schema Diagram:
Drilldown into UserArea in schema userarea_xsd Drilldown into DemographicDetail in schema screeningtypes_xsd Drilldown into ContactMethod in schema screeningtypes_xsd Drilldown into PostalAddress in schema screeningtypes_xsd Drilldown into PersonName in schema screeningtypes_xsd Drilldown into EffectiveDate in schema screeningtypes_xsd Drilldown into qualifier in schema screeningtypes_xsd Drilldown into idSource in schema screeningtypes_xsd Drilldown into idReference in schema screeningtypes_xsd Drilldown into type in schema screeningtypes_xsd Drilldown into ScreeningPersonalDataType in schema screeningtypes_xsdXSD Diagram of AdmittedAliases in schema screenings_xsd (HR-XML - Human Resources XML)
Collapse XSD Schema Code:
<xsd:element name="AdmittedAliases" type="ScreeningPersonalDataType" minOccurs="0" maxOccurs="unbounded">
    <xsd:annotation>
        <xsd:documentation>Client provided information to enable scoring of results based upon Search Subject provided information.</xsd:documentation>
    </xsd:annotation>
</xsd:element>
Collapse Child Elements:
Name Type Min Occurs Max Occurs
EffectiveDate hr:EffectiveDate 0 (1)
PersonName hr:PersonName 0 unbounded
PostalAddress hr:PostalAddress 0 unbounded
ContactMethod hr:ContactMethod 0 unbounded
DemographicDetail hr:DemographicDetail 0 (1)
UserArea hr:UserArea 0 (1)
Collapse Child Attributes:
Name Type Default Value Use
type hr:type Optional
idReference hr:idReference Optional
idSource hr:idSource Optional
qualifier hr:qualifier Optional
Collapse Derivation Tree: