Definition Type: Element
Name: PostalAddress
Namespace: http://ns.hr-xml.org/2007-04-15
Type: hr:ScreeningPostalAddressType
Containing Schema: ScreeningTypes.xsd
MinOccurs 0
MaxOccurs unbounded
Abstract
Collapse XSD Schema Diagram:
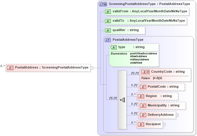
Drilldown into Recipient in schema postaladdress_xsd Drilldown into DeliveryAddress in schema postaladdress_xsd Drilldown into Municipality in schema postaladdress_xsd Drilldown into Region in schema postaladdress_xsd Drilldown into PostalCode in schema postaladdress_xsd Drilldown into CountryCode in schema postaladdress_xsd Drilldown into type in schema postaladdress_xsd Drilldown into PostalAddressType in schema postaladdress_xsd Drilldown into qualifier in schema screeningtypes_xsd Drilldown into validTo in schema screeningtypes_xsd Drilldown into validFrom in schema screeningtypes_xsd Drilldown into ScreeningPostalAddressType in schema screeningtypes_xsdXSD Diagram of PostalAddress in schema screeningtypes_xsd (HR-XML - Human Resources XML)
Collapse XSD Schema Code:
<xsd:element name="PostalAddress" type="ScreeningPostalAddressType" minOccurs="0" maxOccurs="unbounded" />
Collapse Child Elements:
Name Type Min Occurs Max Occurs
CountryCode hr:CountryCode (1) (1)
PostalCode hr:PostalCode 0 (1)
Region hr:Region 0 unbounded
Municipality hr:Municipality 0 (1)
DeliveryAddress hr:DeliveryAddress 0 (1)
Recipient hr:Recipient 0 unbounded
Collapse Child Attributes:
Name Type Default Value Use
type hr:type (Optional)
validFrom hr:validFrom Optional
validTo hr:validTo Optional
qualifier hr:qualifier Optional
Collapse Derivation Tree: