Definition Type: Element
Name: CarrierParty
Namespace: http://www.openapplications.org/oagis
Type: nsC:PartyInstitutional
Containing Schema: Invoice.xsd
Abstract
Collapse XSD Schema Diagram:
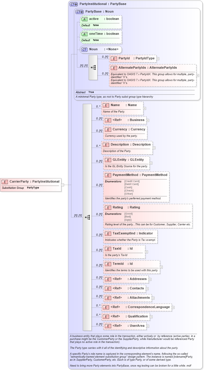
Drilldown into UserArea in schema invoice_xsd Drilldown into Qualification in schema invoice_xsd Drilldown into CorrespondenceLanguage in schema invoice_xsd Drilldown into Attachments in schema invoice_xsd Drilldown into Contacts in schema invoice_xsd Drilldown into Addresses in schema invoice_xsd Drilldown into TermId in schema invoice_xsd Drilldown into TaxId in schema invoice_xsd Drilldown into TaxExemptInd in schema invoice_xsd Drilldown into Rating in schema invoice_xsd Drilldown into PaymentMethod in schema invoice_xsd Drilldown into GLEntity in schema invoice_xsd Drilldown into Description in schema invoice_xsd Drilldown into Currency in schema invoice_xsd Drilldown into Business in schema invoice_xsd Drilldown into Name in schema invoice_xsd Drilldown into AlternatePartyIds in schema invoice_xsd Drilldown into PartyId in schema invoice_xsd Drilldown into Noun in schema invoice_xsd Drilldown into oneTime in schema invoice_xsd Drilldown into active in schema invoice_xsd Drilldown into PartyBase in schema invoice_xsd Drilldown into PartyInstitutional in schema invoice_xsdXSD Diagram of CarrierParty in schema invoice_xsd (HR-XML - Human Resources XML)
Collapse XSD Schema Code:
<xs:element name="CarrierParty" type="PartyInstitutional" substitutionGroup="PartyType" />
Collapse Child Elements:
Name Type Min Occurs Max Occurs
PartyId nsC:PartyId 0 (1)
AlternatePartyIds nsC:AlternatePartyIds 0 (1)
Name nsC:Name 0 unbounded
Business nsC:Business 0 (1)
Currency nsC:Currency 0 (1)
Description nsC:Description 0 unbounded
GLEntity nsC:GLEntity 0 (1)
PaymentMethod nsC:PaymentMethod 0 (1)
Rating nsC:Rating 0 (1)
TaxExemptInd nsC:TaxExemptInd 0 (1)
TaxId nsC:TaxId 0 (1)
TermId nsC:TermId 0 (1)
Addresses nsC:Addresses 0 (1)
Contacts nsC:Contacts 0 (1)
Attachments nsC:Attachments 0 (1)
CorrespondenceLanguage nsC:CorrespondenceLanguage 0 unbounded
Qualification nsC:Qualification 0 unbounded
UserArea nsC:UserArea 0 (1)
Collapse Child Attributes:
Name Type Default Value Use
active nsC:active false Optional
oneTime nsC:oneTime false Optional
Collapse Derivation Tree:
Collapse References:
nsC:PartyType