Definition Type: ComplexType
Name: Distribution
Namespace: http://www.openapplications.org/oagis
Containing Schema: Invoice.xsd
Abstract
Documentation:
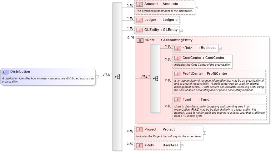
A distribution identifies how monetary amounts are distributed accross an organization.
Collapse XSD Schema Diagram:
Drilldown into UserArea in schema invoice_xsd Drilldown into Project in schema invoice_xsd Drilldown into Fund in schema invoice_xsd Drilldown into ProfitCenter in schema invoice_xsd Drilldown into CostCenter in schema invoice_xsd Drilldown into Business in schema invoice_xsd Drilldown into AccountingEntity in schema invoice_xsd Drilldown into GLEntity in schema invoice_xsd Drilldown into Ledger in schema invoice_xsd Drilldown into Amount in schema invoice_xsdXSD Diagram of Distribution in schema invoice_xsd (HR-XML - Human Resources XML)
Collapse XSD Schema Code:
<xs:complexType name="Distribution">
    <xs:annotation>
        <xs:documentation source="http://www.openapplications.org/oagis">A distribution identifies how monetary amounts are distributed accross an organization.</xs:documentation>
    </xs:annotation>
    <xs:sequence>
        <xs:element name="Amount" type="Amounts" minOccurs="0">
            <xs:annotation>
                <xs:documentation source="http://www.openapplications.org/oagis">The extended total amount of the distribution.</xs:documentation>
            </xs:annotation>
        </xs:element>
        <xs:element name="Ledger" type="LedgerId" minOccurs="0" />
        <xs:element name="GLEntity" type="GLEntity" minOccurs="0" />
        <xs:group ref="AccountingEntity" minOccurs="0" />
        <xs:element name="Project" type="Project" minOccurs="0">
            <xs:annotation>
                <xs:documentation source="http://www.openapplications.org/oagis">Indicates the Project that will pay for the order items</xs:documentation>
            </xs:annotation>
        </xs:element>
        <xs:element ref="UserArea" minOccurs="0" />
    </xs:sequence>
</xs:complexType>
Collapse Child Elements:
Name Type Min Occurs Max Occurs
Amount nsC:Amount 0 (1)
Ledger nsC:Ledger 0 (1)
GLEntity nsC:GLEntity 0 (1)
Business nsC:Business 0 (1)
CostCenter nsC:CostCenter 0 (1)
ProfitCenter nsC:ProfitCenter 0 (1)
Fund nsC:Fund 0 (1)
Project nsC:Project 0 (1)
UserArea nsC:UserArea 0 (1)
<xs:group> nsC:AccountingEntity 0 (1)
Collapse Derivation Tree:
Collapse References:
nsC:Distribution