Definition Type: Element
Name: Distribution
Namespace: http://www.openapplications.org/oagis
Type: nsC:Distribution
Containing Schema: Invoice.xsd
Abstract
Documentation:
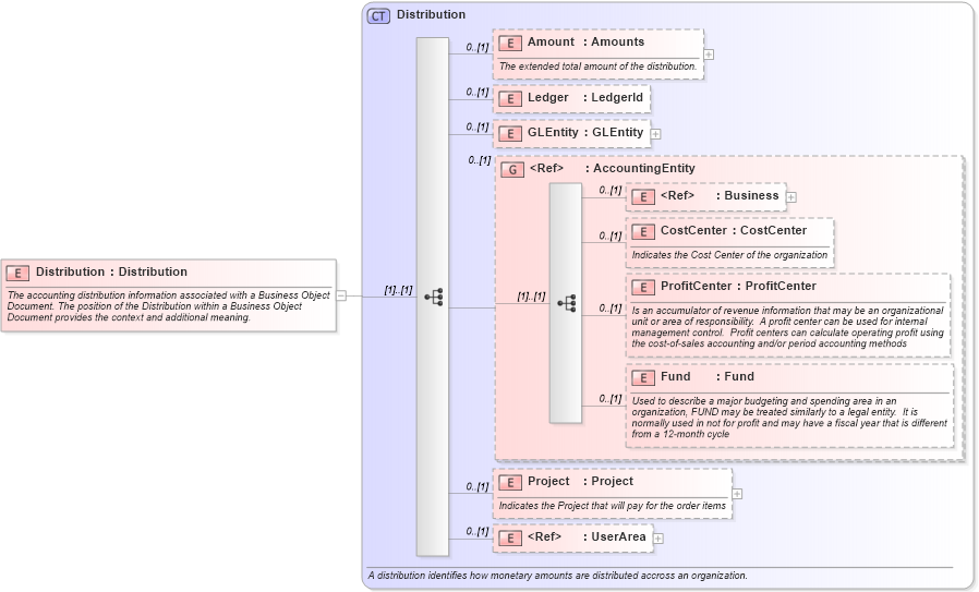
The accounting distribution information associated with a Business Object Document. The position of the Distribution within a Business Object Document provides the context and additional meaning.
Collapse XSD Schema Diagram:
Drilldown into UserArea in schema invoice_xsd Drilldown into Project in schema invoice_xsd Drilldown into Fund in schema invoice_xsd Drilldown into ProfitCenter in schema invoice_xsd Drilldown into CostCenter in schema invoice_xsd Drilldown into Business in schema invoice_xsd Drilldown into AccountingEntity in schema invoice_xsd Drilldown into GLEntity in schema invoice_xsd Drilldown into Ledger in schema invoice_xsd Drilldown into Amount in schema invoice_xsd Drilldown into Distribution in schema invoice_xsdXSD Diagram of Distribution in schema invoice_xsd (HR-XML - Human Resources XML)
Collapse XSD Schema Code:
<xs:element name="Distribution" type="Distribution">
    <xs:annotation>
        <xs:documentation source="http://www.openapplications.org/oagis">The accounting distribution information associated with a Business Object Document. The position of the Distribution within a Business Object Document provides the context and additional meaning. </xs:documentation>
    </xs:annotation>
</xs:element>
Collapse Child Elements:
Name Type Min Occurs Max Occurs
Amount nsC:Amount 0 (1)
Ledger nsC:Ledger 0 (1)
GLEntity nsC:GLEntity 0 (1)
Business nsC:Business 0 (1)
CostCenter nsC:CostCenter 0 (1)
ProfitCenter nsC:ProfitCenter 0 (1)
Fund nsC:Fund 0 (1)
Project nsC:Project 0 (1)
UserArea nsC:UserArea 0 (1)
<xs:group> nsC:AccountingEntity 0 (1)
Collapse Derivation Tree: