Definition Type: Element
Name: LedgerDocumentReference
Namespace: http://www.openapplications.org/oagis
Type: nsC:GenericDocumentReference
Containing Schema: Invoice.xsd
Abstract
Collapse XSD Schema Diagram:
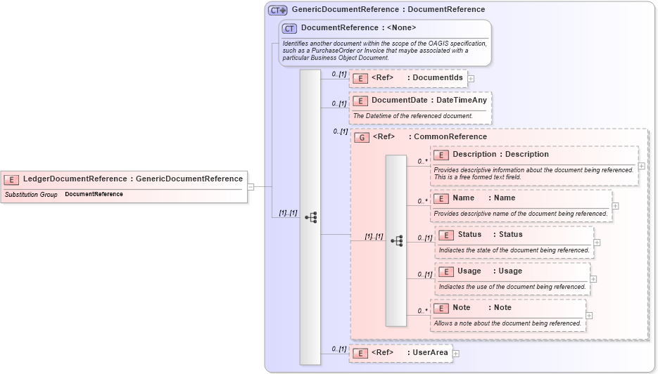
Drilldown into UserArea in schema invoice_xsd Drilldown into Note in schema invoice_xsd Drilldown into Usage in schema invoice_xsd Drilldown into Status in schema invoice_xsd Drilldown into Name in schema invoice_xsd Drilldown into Description in schema invoice_xsd Drilldown into CommonReference in schema invoice_xsd Drilldown into DocumentDate in schema invoice_xsd Drilldown into DocumentIds in schema invoice_xsd Drilldown into DocumentReference in schema invoice_xsd Drilldown into GenericDocumentReference in schema invoice_xsdXSD Diagram of LedgerDocumentReference in schema invoice_xsd (HR-XML - Human Resources XML)
Collapse XSD Schema Code:
<xs:element name="LedgerDocumentReference" type="GenericDocumentReference" substitutionGroup="DocumentReference" />
Collapse Child Elements:
Name Type Min Occurs Max Occurs
DocumentIds nsC:DocumentIds 0 (1)
DocumentDate nsC:DocumentDate 0 (1)
Description nsC:Description 0 unbounded
Name nsC:Name 0 unbounded
Status nsC:Status 0 (1)
Usage nsC:Usage 0 (1)
Note nsC:Note 0 unbounded
UserArea nsC:UserArea 0 (1)
<xs:group> nsC:CommonReference 0 (1)
Collapse Derivation Tree:
Collapse References:
nsC:DocumentReference