Definition Type: Element
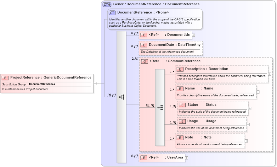
Name: ProjectReference
Namespace: http://www.openapplications.org/oagis
Type: nsC:GenericDocumentReference
Containing Schema: Invoice.xsd
Abstract
Documentation:
Is a reference to a Project document.
Collapse XSD Schema Diagram:
Drilldown into UserArea in schema invoice_xsd Drilldown into Note in schema invoice_xsd Drilldown into Usage in schema invoice_xsd Drilldown into Status in schema invoice_xsd Drilldown into Name in schema invoice_xsd Drilldown into Description in schema invoice_xsd Drilldown into CommonReference in schema invoice_xsd Drilldown into DocumentDate in schema invoice_xsd Drilldown into DocumentIds in schema invoice_xsd Drilldown into DocumentReference in schema invoice_xsd Drilldown into GenericDocumentReference in schema invoice_xsdXSD Diagram of ProjectReference in schema invoice_xsd (HR-XML - Human Resources XML)
Collapse XSD Schema Code:
<xs:element name="ProjectReference" type="GenericDocumentReference" substitutionGroup="DocumentReference">
    <xs:annotation>
        <xs:documentation source="http://www.openapplications.org/oagis">Is a reference to a Project document.</xs:documentation>
    </xs:annotation>
</xs:element>
Collapse Child Elements:
Name Type Min Occurs Max Occurs
DocumentIds nsC:DocumentIds 0 (1)
DocumentDate nsC:DocumentDate 0 (1)
Description nsC:Description 0 unbounded
Name nsC:Name 0 unbounded
Status nsC:Status 0 (1)
Usage nsC:Usage 0 (1)
Note nsC:Note 0 unbounded
UserArea nsC:UserArea 0 (1)
<xs:group> nsC:CommonReference 0 (1)
Collapse Derivation Tree:
Collapse References:
nsC:DocumentReference