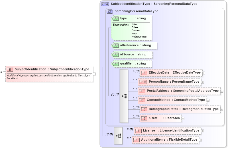
Definition Type: Element
Name: SubjectIdentification
Namespace: http://ns.hr-xml.org/2007-04-15
Type: hr:SubjectIdentificationType
Containing Schema: BackgroundReports.xsd
MinOccurs 0
MaxOccurs unbounded
Abstract
Documentation:
Additional Agency supplied personal information applicable to the subject. i.e. Alias's
Collapse XSD Schema Diagram:
Drilldown into AdditionalItems in schema screeningtypes_xsd Drilldown into License in schema screeningtypes_xsd Drilldown into UserArea in schema userarea_xsd Drilldown into DemographicDetail in schema screeningtypes_xsd Drilldown into ContactMethod in schema screeningtypes_xsd Drilldown into PostalAddress in schema screeningtypes_xsd Drilldown into PersonName in schema screeningtypes_xsd Drilldown into EffectiveDate in schema screeningtypes_xsd Drilldown into qualifier in schema screeningtypes_xsd Drilldown into idSource in schema screeningtypes_xsd Drilldown into idReference in schema screeningtypes_xsd Drilldown into type in schema screeningtypes_xsd Drilldown into ScreeningPersonalDataType in schema screeningtypes_xsd Drilldown into SubjectIdentificationType in schema screeningtypes_xsdXSD Diagram of SubjectIdentification in schema backgroundreports_xsd (HR-XML - Human Resources XML)
Collapse XSD Schema Code:
<xsd:element name="SubjectIdentification" type="SubjectIdentificationType" minOccurs="0" maxOccurs="unbounded">
    <xsd:annotation>
        <xsd:documentation>Additional Agency supplied personal information applicable to the subject.  i.e. Alias's</xsd:documentation>
    </xsd:annotation>
</xsd:element>
Collapse Child Elements:
Name Type Min Occurs Max Occurs
EffectiveDate hr:EffectiveDate 0 (1)
PersonName hr:PersonName 0 unbounded
PostalAddress hr:PostalAddress 0 unbounded
ContactMethod hr:ContactMethod 0 unbounded
DemographicDetail hr:DemographicDetail 0 (1)
UserArea hr:UserArea 0 (1)
License hr:License 0 (1)
AdditionalItems hr:AdditionalItems 0 unbounded
Collapse Child Attributes:
Name Type Default Value Use
type hr:type Optional
idReference hr:idReference Optional
idSource hr:idSource Optional
qualifier hr:qualifier Optional
Collapse Derivation Tree: