Definition Type: ComplexType
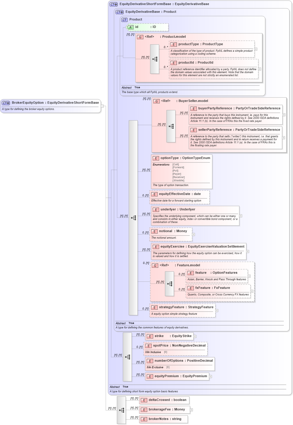
Name: BrokerEquityOption
Namespace: http://www.fpml.org/2007/FpML-4-3
Type: fpml:EquityDerivativeShortFormBase
Containing Schema: fpml-eqd-4-3.xsd
Abstract
Documentation:
A type for defining the broker equity options.
Collapse XSD Schema Diagram:
Drilldown into brokerNotes in schema fpml-eqd-4-3_xsd Drilldown into brokerageFee in schema fpml-eqd-4-3_xsd Drilldown into deltaCrossed in schema fpml-eqd-4-3_xsd Drilldown into equityPremium in schema fpml-eqd-4-3_xsd Drilldown into numberOfOptions in schema fpml-eqd-4-3_xsd Drilldown into spotPrice in schema fpml-eqd-4-3_xsd Drilldown into strike in schema fpml-eqd-4-3_xsd Drilldown into strategyFeature in schema fpml-eqd-4-3_xsd Drilldown into fxFeature in schema fpml-eq-shared-4-3_xsd Drilldown into feature in schema fpml-eq-shared-4-3_xsd Drilldown into Feature.model in schema fpml-eq-shared-4-3_xsd Drilldown into equityExercise in schema fpml-eqd-4-3_xsd Drilldown into notional in schema fpml-eqd-4-3_xsd Drilldown into underlyer in schema fpml-eqd-4-3_xsd Drilldown into equityEffectiveDate in schema fpml-eqd-4-3_xsd Drilldown into optionType in schema fpml-eqd-4-3_xsd Drilldown into sellerPartyReference in schema fpml-shared-4-3_xsd Drilldown into buyerPartyReference in schema fpml-shared-4-3_xsd Drilldown into BuyerSeller.model in schema fpml-shared-4-3_xsd Drilldown into productId in schema fpml-shared-4-3_xsd Drilldown into productType in schema fpml-shared-4-3_xsd Drilldown into Product.model in schema fpml-shared-4-3_xsd Drilldown into id in schema fpml-shared-4-3_xsd Drilldown into Product in schema fpml-shared-4-3_xsd Drilldown into EquityDerivativeBase in schema fpml-eqd-4-3_xsd Drilldown into EquityDerivativeShortFormBase in schema fpml-eqd-4-3_xsdXSD Diagram of BrokerEquityOption in schema fpml-eqd-4-3_xsd (Financial products Markup Language (FpML®))
Collapse XSD Schema Code:
<xsd:complexType name="BrokerEquityOption">
    <xsd:annotation>
        <xsd:documentation xml:lang="en">A type for defining the broker equity options.</xsd:documentation>
    </xsd:annotation>
    <xsd:complexContent>
        <xsd:extension base="EquityDerivativeShortFormBase">
            <xsd:sequence>
                <xsd:element name="deltaCrossed" type="xsd:boolean" />
                <xsd:element name="brokerageFee" type="Money" />
                <xsd:element name="brokerNotes" type="xsd:string" />
            </xsd:sequence>
        </xsd:extension>
    </xsd:complexContent>
</xsd:complexType>
Collapse Child Elements:
Name Type Min Occurs Max Occurs
productType fpml:productType 0 unbounded
productId fpml:productId 0 unbounded
buyerPartyReference fpml:buyerPartyReference (1) (1)
sellerPartyReference fpml:sellerPartyReference (1) (1)
optionType fpml:optionType (1) (1)
equityEffectiveDate fpml:equityEffectiveDate 0 (1)
underlyer fpml:underlyer (1) (1)
notional fpml:notional 0 (1)
equityExercise fpml:equityExercise (1) (1)
feature fpml:feature 0 (1)
fxFeature fpml:fxFeature 0 (1)
strategyFeature fpml:strategyFeature 0 (1)
strike fpml:strike (1) (1)
spotPrice fpml:spotPrice 0 (1)
numberOfOptions fpml:numberOfOptions (1) (1)
equityPremium fpml:equityPremium (1) (1)
deltaCrossed fpml:deltaCrossed (1) (1)
brokerageFee fpml:brokerageFee (1) (1)
brokerNotes fpml:brokerNotes (1) (1)
<xs:group> fpml:BuyerSeller.model (1) (1)
<xs:group> fpml:Feature.model 0 (1)
Collapse Child Attributes:
Name Type Default Value Use
id fpml:id (Optional)
Collapse Derivation Tree:
Collapse References:
fpml:brokerEquityOption