Definition Type: Element
Name: AbstractDQ_Completeness
Namespace: http://niem.gov/niem/external/iso-19139-gmd/draft-0.1/gmd/dhs-gmo/1.0.0
Type: gmd:AbstractDQ_Completeness_Type
Containing Schema: dataQuality.xsd
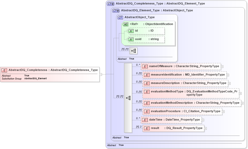
Abstract True
Collapse XSD Schema Diagram:
Drilldown into result in schema dataquality_xsd Drilldown into dateTime in schema dataquality_xsd Drilldown into evaluationProcedure in schema dataquality_xsd Drilldown into evaluationMethodDescription in schema dataquality_xsd Drilldown into evaluationMethodType in schema dataquality_xsd Drilldown into measureDescription in schema dataquality_xsd Drilldown into measureIdentification in schema dataquality_xsd Drilldown into nameOfMeasure in schema dataquality_xsd Drilldown into uuid in schema gcobase_xsd Drilldown into id in schema gcobase_xsd Drilldown into ObjectIdentification in schema gcobase_xsd Drilldown into AbstractObject_Type in schema gcobase_xsd Drilldown into AbstractDQ_Element_Type in schema dataquality_xsd Drilldown into AbstractDQ_Completeness_Type in schema dataquality_xsdXSD Diagram of AbstractDQ_Completeness in schema dataquality_xsd (National Information Exchange Model (NEIM))
Collapse XSD Schema Code:
<xs:element name="AbstractDQ_Completeness" type="gmd:AbstractDQ_Completeness_Type" abstract="true" substitutionGroup="gmd:AbstractDQ_Element" />
Collapse Child Elements:
Name Type Min Occurs Max Occurs
nameOfMeasure gmd:nameOfMeasure 0 unbounded
measureIdentification gmd:measureIdentification 0 (1)
measureDescription gmd:measureDescription 0 (1)
evaluationMethodType gmd:evaluationMethodType 0 (1)
evaluationMethodDescription gmd:evaluationMethodDescription 0 (1)
evaluationProcedure gmd:evaluationProcedure 0 (1)
dateTime gmd:dateTime 0 unbounded
result gmd:result (1) 2
Collapse Child Attributes:
Name Type Default Value Use
id gco:id Optional
uuid gco:uuid Optional
Collapse Derivation Tree:
Collapse References:
gmd:AbstractDQ_Element