Definition Type: ComplexType
Name: AbstractDQ_Element_Type
Namespace: http://niem.gov/niem/external/iso-19139-gmd/draft-0.1/gmd/dhs-gmo/1.0.0
Type: gco:AbstractObject_Type
Containing Schema: dataQuality.xsd
Abstract True
Collapse XSD Schema Diagram:
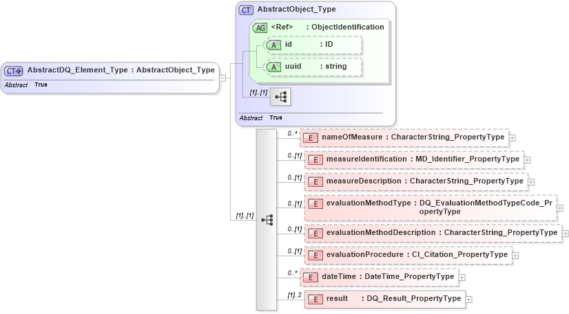
Drilldown into result in schema dataquality_xsd Drilldown into dateTime in schema dataquality_xsd Drilldown into evaluationProcedure in schema dataquality_xsd Drilldown into evaluationMethodDescription in schema dataquality_xsd Drilldown into evaluationMethodType in schema dataquality_xsd Drilldown into measureDescription in schema dataquality_xsd Drilldown into measureIdentification in schema dataquality_xsd Drilldown into nameOfMeasure in schema dataquality_xsd Drilldown into uuid in schema gcobase_xsd Drilldown into id in schema gcobase_xsd Drilldown into ObjectIdentification in schema gcobase_xsd Drilldown into AbstractObject_Type in schema gcobase_xsdXSD Diagram of AbstractDQ_Element_Type in schema dataquality_xsd (National Information Exchange Model (NEIM))
Collapse XSD Schema Code:
<xs:complexType name="AbstractDQ_Element_Type" abstract="true">
    <xs:complexContent>
        <xs:extension base="gco:AbstractObject_Type">
            <xs:sequence>
                <xs:element name="nameOfMeasure" type="gco:CharacterString_PropertyType" minOccurs="0" maxOccurs="unbounded" />
                <xs:element name="measureIdentification" type="gmd:MD_Identifier_PropertyType" minOccurs="0" />
                <xs:element name="measureDescription" type="gco:CharacterString_PropertyType" minOccurs="0" />
                <xs:element name="evaluationMethodType" type="gmd:DQ_EvaluationMethodTypeCode_PropertyType" minOccurs="0" />
                <xs:element name="evaluationMethodDescription" type="gco:CharacterString_PropertyType" minOccurs="0" />
                <xs:element name="evaluationProcedure" type="gmd:CI_Citation_PropertyType" minOccurs="0" />
                <xs:element name="dateTime" type="gco:DateTime_PropertyType" minOccurs="0" maxOccurs="unbounded" />
                <xs:element name="result" type="gmd:DQ_Result_PropertyType" maxOccurs="2" />
            </xs:sequence>
        </xs:extension>
    </xs:complexContent>
</xs:complexType>
Collapse Child Elements:
Name Type Min Occurs Max Occurs
nameOfMeasure gmd:nameOfMeasure 0 unbounded
measureIdentification gmd:measureIdentification 0 (1)
measureDescription gmd:measureDescription 0 (1)
evaluationMethodType gmd:evaluationMethodType 0 (1)
evaluationMethodDescription gmd:evaluationMethodDescription 0 (1)
evaluationProcedure gmd:evaluationProcedure 0 (1)
dateTime gmd:dateTime 0 unbounded
result gmd:result (1) 2
Collapse Child Attributes:
Name Type Default Value Use
id gco:id Optional
uuid gco:uuid Optional
Collapse Derivation Tree:
Collapse References:
gmd:AbstractDQ_Completeness_Type, gmd:AbstractDQ_Elementgmd:AbstractDQ_LogicalConsistency_Type, gmd:AbstractDQ_PositionalAccuracy_Type, gmd:AbstractDQ_TemporalAccuracy_Type, gmd:AbstractDQ_ThematicAccuracy_Type,