Definition Type: Element
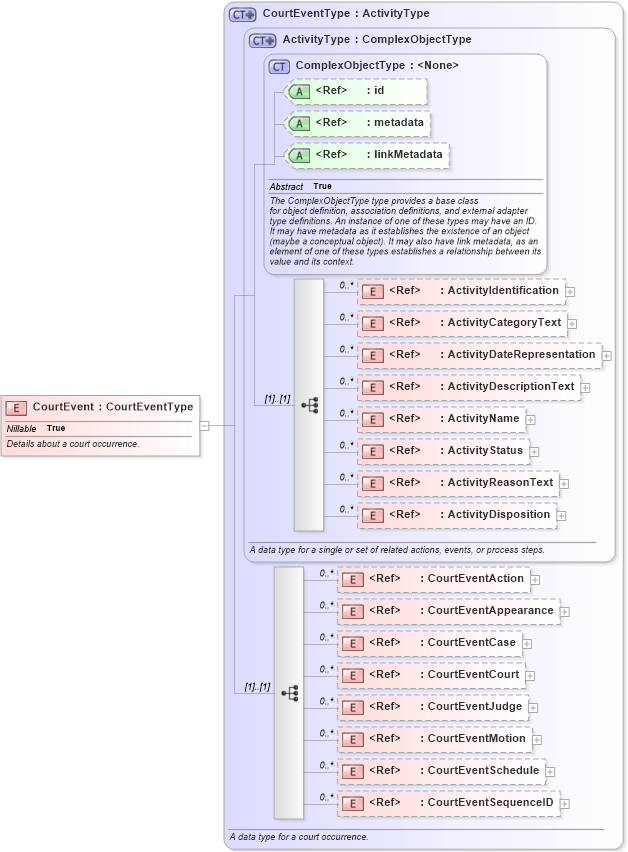
Name: CourtEvent
Namespace: http://niem.gov/niem/domains/jxdm/4.0
Type: j:CourtEventType
Containing Schema: jxdm.xsd
Abstract
Documentation:
Details about a court occurrence.
Collapse XSD Schema Diagram:
Drilldown into CourtEventSequenceID in schema jxdm_xsd Drilldown into CourtEventSchedule in schema jxdm_xsd Drilldown into CourtEventMotion in schema jxdm_xsd Drilldown into CourtEventJudge in schema jxdm_xsd Drilldown into CourtEventCourt in schema jxdm_xsd Drilldown into CourtEventCase in schema jxdm_xsd Drilldown into CourtEventAppearance in schema jxdm_xsd Drilldown into CourtEventAction in schema jxdm_xsd Drilldown into ActivityDisposition in schema niem-core_xsd Drilldown into ActivityReasonText in schema niem-core_xsd Drilldown into ActivityStatus in schema niem-core_xsd Drilldown into ActivityName in schema niem-core_xsd Drilldown into ActivityDescriptionText in schema niem-core_xsd Drilldown into ActivityDateRepresentation in schema niem-core_xsd Drilldown into ActivityCategoryText in schema niem-core_xsd Drilldown into ActivityIdentification in schema niem-core_xsd Drilldown into linkMetadata in schema structures_xsd Drilldown into metadata in schema structures_xsd Drilldown into id in schema structures_xsd Drilldown into ComplexObjectType in schema structures_xsd Drilldown into ActivityType in schema niem-core_xsd Drilldown into CourtEventType in schema jxdm_xsdXSD Diagram of CourtEvent in schema jxdm_xsd (National Information Exchange Model (NEIM))
Collapse XSD Schema Code:
<xsd:element name="CourtEvent" type="j:CourtEventType" nillable="true">
    <xsd:annotation>
        <xsd:documentation>Details about a court occurrence.</xsd:documentation>
    </xsd:annotation>
</xsd:element>
Collapse Child Elements:
Name Type Min Occurs Max Occurs
ActivityIdentification nc:ActivityIdentification 0 unbounded
ActivityCategoryText nc:ActivityCategoryText 0 unbounded
ActivityDateRepresentation nc:ActivityDateRepresentation 0 unbounded
ActivityDescriptionText nc:ActivityDescriptionText 0 unbounded
ActivityName nc:ActivityName 0 unbounded
ActivityStatus nc:ActivityStatus 0 unbounded
ActivityReasonText nc:ActivityReasonText 0 unbounded
ActivityDisposition nc:ActivityDisposition 0 unbounded
CourtEventAction j:CourtEventAction 0 unbounded
CourtEventAppearance j:CourtEventAppearance 0 unbounded
CourtEventCase j:CourtEventCase 0 unbounded
CourtEventCourt j:CourtEventCourt 0 unbounded
CourtEventJudge j:CourtEventJudge 0 unbounded
CourtEventMotion j:CourtEventMotion 0 unbounded
CourtEventSchedule j:CourtEventSchedule 0 unbounded
CourtEventSequenceID j:CourtEventSequenceID 0 unbounded
Collapse Child Attributes:
Name Type Default Value Use
id s:id (Optional)
metadata s:metadata (Optional)
linkMetadata s:linkMetadata (Optional)
Collapse Derivation Tree: