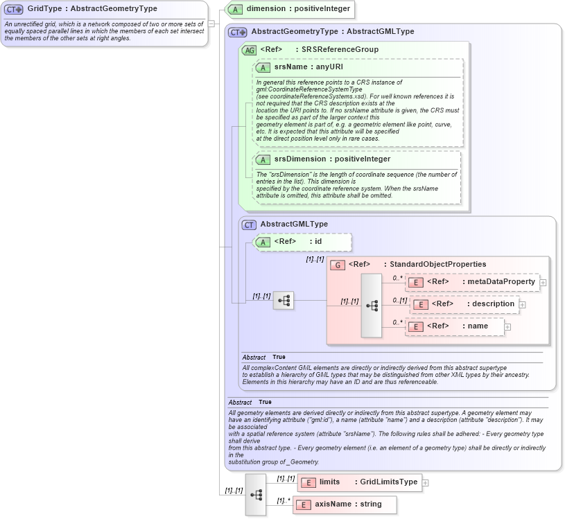
Definition Type: ComplexType
Name: GridType
Namespace: http://niem.gov/niem/external/ogc-gml/3.1.1/dhs-gmo/1.0.0
Type: gml:AbstractGeometryType
Containing Schema: gml.xsd
Abstract
Documentation:
An unrectified grid, which is a network composed of two or more sets of equally spaced parallel lines in which the members of each set intersect the members of the other sets at right angles.
Collapse XSD Schema Diagram:
Drilldown into axisName in schema gml_xsd Drilldown into limits in schema gml_xsd Drilldown into name in schema gml_xsd Drilldown into description in schema gml_xsd Drilldown into metaDataProperty in schema gml_xsd Drilldown into StandardObjectProperties in schema gml_xsd Drilldown into id in schema gml_xsd Drilldown into AbstractGMLType in schema gml_xsd Drilldown into srsDimension in schema gml_xsd Drilldown into srsName in schema gml_xsd Drilldown into SRSReferenceGroup in schema gml_xsd Drilldown into AbstractGeometryType in schema gml_xsd Drilldown into dimension in schema gml_xsdXSD Diagram of GridType in schema gml_xsd (National Information Exchange Model (NEIM))
Collapse XSD Schema Code:
<complexType name="GridType">
    <annotation>
        <appinfo source="urn:opengis:specification:gml:schema-xsd:grids:3.1.1">grids.xsd</appinfo>
        <documentation>An unrectified grid, which is a network composed of two or more sets of equally spaced parallel lines in which the members of each set intersect the members of the other sets at right angles.</documentation>
    </annotation>
    <complexContent>
        <extension base="gml:AbstractGeometryType">
            <sequence>
                <element name="limits" type="gml:GridLimitsType" />
                <element name="axisName" type="string" maxOccurs="unbounded" />
            </sequence>
            <attribute name="dimension" type="positiveInteger" use="required" />
        </extension>
    </complexContent>
</complexType>
Collapse Child Elements:
Name Type Min Occurs Max Occurs
metaDataProperty gml:metaDataProperty 0 unbounded
description gml:description 0 (1)
name gml:name 0 unbounded
limits gml:limits (1) (1)
axisName gml:axisName (1) unbounded
<xs:group> gml:StandardObjectProperties (1) (1)
Collapse Child Attributes:
Name Type Default Value Use
id gml:id Optional
srsName gml:srsName Optional
srsDimension gml:srsDimension Optional
dimension gml:dimension Required
Collapse Derivation Tree:
Collapse References:
gml:Gridgml:RectifiedGridType,