Definition Type: ComplexType
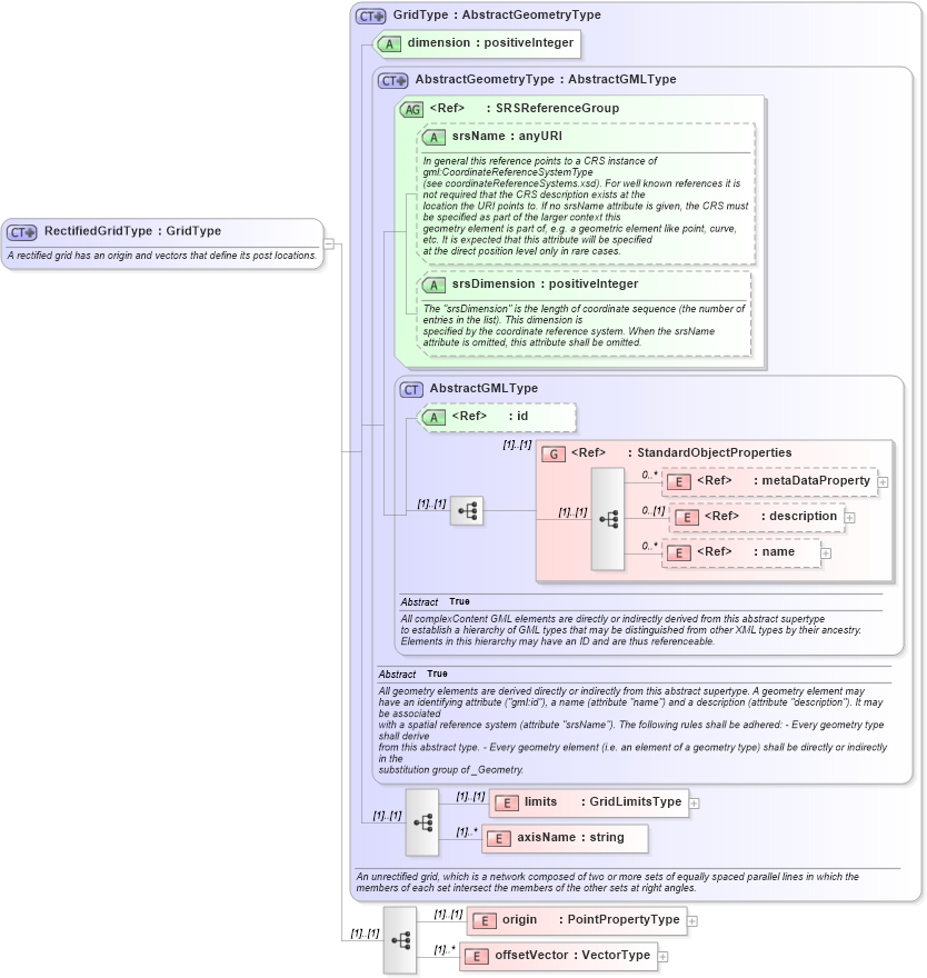
Name: RectifiedGridType
Namespace: http://niem.gov/niem/external/ogc-gml/3.1.1/dhs-gmo/1.0.0
Type: gml:GridType
Containing Schema: gml.xsd
Abstract
Documentation:
A rectified grid has an origin and vectors that define its post locations.
Collapse XSD Schema Diagram:
Drilldown into offsetVector in schema gml_xsd Drilldown into origin in schema gml_xsd Drilldown into axisName in schema gml_xsd Drilldown into limits in schema gml_xsd Drilldown into name in schema gml_xsd Drilldown into description in schema gml_xsd Drilldown into metaDataProperty in schema gml_xsd Drilldown into StandardObjectProperties in schema gml_xsd Drilldown into id in schema gml_xsd Drilldown into AbstractGMLType in schema gml_xsd Drilldown into srsDimension in schema gml_xsd Drilldown into srsName in schema gml_xsd Drilldown into SRSReferenceGroup in schema gml_xsd Drilldown into AbstractGeometryType in schema gml_xsd Drilldown into dimension in schema gml_xsd Drilldown into GridType in schema gml_xsdXSD Diagram of RectifiedGridType in schema gml_xsd (National Information Exchange Model (NEIM))
Collapse XSD Schema Code:
<complexType name="RectifiedGridType">
    <annotation>
        <appinfo source="urn:opengis:specification:gml:schema-xsd:grids:3.1.1">grids.xsd</appinfo>
        <documentation>A rectified grid has an origin and vectors that define its post locations.</documentation>
    </annotation>
    <complexContent>
        <extension base="gml:GridType">
            <sequence>
                <element name="origin" type="gml:PointPropertyType" />
                <element name="offsetVector" type="gml:VectorType" maxOccurs="unbounded" />
            </sequence>
        </extension>
    </complexContent>
</complexType>
Collapse Child Elements:
Name Type Min Occurs Max Occurs
metaDataProperty gml:metaDataProperty 0 unbounded
description gml:description 0 (1)
name gml:name 0 unbounded
limits gml:limits (1) (1)
axisName gml:axisName (1) unbounded
origin gml:origin (1) (1)
offsetVector gml:offsetVector (1) unbounded
<xs:group> gml:StandardObjectProperties (1) (1)
Collapse Child Attributes:
Name Type Default Value Use
id gml:id Optional
srsName gml:srsName Optional
srsDimension gml:srsDimension Optional
dimension gml:dimension Required
Collapse Derivation Tree:
Collapse References:
gml:RectifiedGrid