Definition Type: Element
Name: MultiSurface
Namespace: http://niem.gov/niem/external/ogc-gml/3.1.1/dhs-gmo/1.0.0
Type: gml:MultiSurfaceType
Containing Schema: gml.xsd
Abstract
Collapse XSD Schema Diagram:
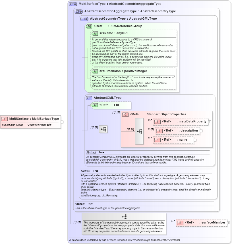
Drilldown into surfaceMember in schema gml_xsd Drilldown into name in schema gml_xsd Drilldown into description in schema gml_xsd Drilldown into metaDataProperty in schema gml_xsd Drilldown into StandardObjectProperties in schema gml_xsd Drilldown into id in schema gml_xsd Drilldown into AbstractGMLType in schema gml_xsd Drilldown into srsDimension in schema gml_xsd Drilldown into srsName in schema gml_xsd Drilldown into SRSReferenceGroup in schema gml_xsd Drilldown into AbstractGeometryType in schema gml_xsd Drilldown into AbstractGeometricAggregateType in schema gml_xsd Drilldown into MultiSurfaceType in schema gml_xsdXSD Diagram of MultiSurface in schema gml_xsd (National Information Exchange Model (NEIM))
Collapse XSD Schema Code:
<element name="MultiSurface" type="gml:MultiSurfaceType" substitutionGroup="gml:_GeometricAggregate" />
Collapse Child Elements:
Name Type Min Occurs Max Occurs
metaDataProperty gml:metaDataProperty 0 unbounded
description gml:description 0 (1)
name gml:name 0 unbounded
surfaceMember gml:surfaceMember 0 unbounded
<xs:group> gml:StandardObjectProperties (1) (1)
Collapse Child Attributes:
Name Type Default Value Use
id gml:id Optional
srsName gml:srsName Optional
srsDimension gml:srsDimension Optional
Collapse Derivation Tree:
Collapse References:
gml:_GeometricAggregate