Definition Type: ComplexType
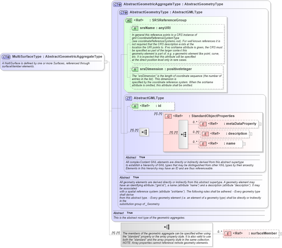
Name: MultiSurfaceType
Namespace: http://niem.gov/niem/external/ogc-gml/3.1.1/dhs-gmo/1.0.0
Type: gml:AbstractGeometricAggregateType
Containing Schema: gml.xsd
Abstract
Documentation:
A MultiSurface is defined by one or more Surfaces, referenced through surfaceMember elements.
Collapse XSD Schema Diagram:
Drilldown into surfaceMember in schema gml_xsd Drilldown into name in schema gml_xsd Drilldown into description in schema gml_xsd Drilldown into metaDataProperty in schema gml_xsd Drilldown into StandardObjectProperties in schema gml_xsd Drilldown into id in schema gml_xsd Drilldown into AbstractGMLType in schema gml_xsd Drilldown into srsDimension in schema gml_xsd Drilldown into srsName in schema gml_xsd Drilldown into SRSReferenceGroup in schema gml_xsd Drilldown into AbstractGeometryType in schema gml_xsd Drilldown into AbstractGeometricAggregateType in schema gml_xsdXSD Diagram of MultiSurfaceType in schema gml_xsd (National Information Exchange Model (NEIM))
Collapse XSD Schema Code:
<complexType name="MultiSurfaceType">
    <annotation>
        <appinfo source="urn:opengis:specification:gml:schema-xsd:geometryAggregates:3.1.1">geometryAggregates.xsd</appinfo>
        <documentation>
				A MultiSurface is defined by one or more Surfaces, referenced through surfaceMember elements. 
			</documentation>
    </annotation>
    <complexContent>
        <extension base="gml:AbstractGeometricAggregateType">
            <sequence>
                <annotation>
                    <documentation>The members of the geometric aggregate can be specified either using the "standard" property or the array property style. It is also valid to use both the "standard" and the array property style in the same collection.
NOTE: Array properties cannot reference remote geometry elements.</documentation>
                </annotation>
                <element ref="gml:surfaceMember" minOccurs="0" maxOccurs="unbounded" />
            </sequence>
        </extension>
    </complexContent>
</complexType>
Collapse Child Elements:
Name Type Min Occurs Max Occurs
metaDataProperty gml:metaDataProperty 0 unbounded
description gml:description 0 (1)
name gml:name 0 unbounded
surfaceMember gml:surfaceMember 0 unbounded
<xs:group> gml:StandardObjectProperties (1) (1)
Collapse Child Attributes:
Name Type Default Value Use
id gml:id Optional
srsName gml:srsName Optional
srsDimension gml:srsDimension Optional
Collapse Derivation Tree:
Collapse References:
gml:MultiSurface