Definition Type: Element
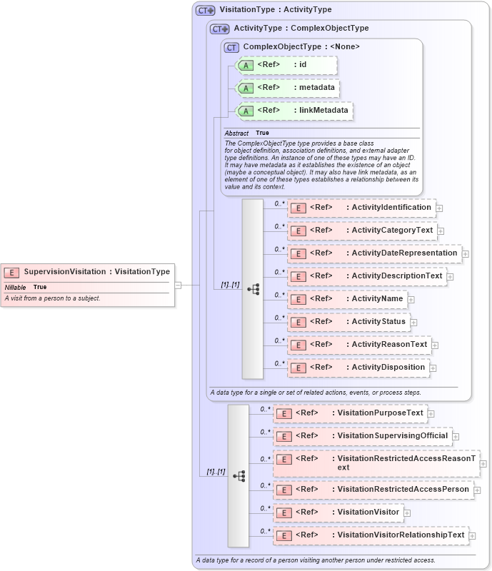
Name: SupervisionVisitation
Namespace: http://niem.gov/niem/domains/jxdm/4.0
Type: j:VisitationType
Containing Schema: jxdm.xsd
Abstract
Documentation:
A visit from a person to a subject.
Collapse XSD Schema Diagram:
Drilldown into VisitationVisitorRelationshipText in schema jxdm_xsd Drilldown into VisitationVisitor in schema jxdm_xsd Drilldown into VisitationRestrictedAccessPerson in schema jxdm_xsd Drilldown into VisitationRestrictedAccessReasonText in schema jxdm_xsd Drilldown into VisitationSupervisingOfficial in schema jxdm_xsd Drilldown into VisitationPurposeText in schema jxdm_xsd Drilldown into ActivityDisposition in schema niem-core_xsd Drilldown into ActivityReasonText in schema niem-core_xsd Drilldown into ActivityStatus in schema niem-core_xsd Drilldown into ActivityName in schema niem-core_xsd Drilldown into ActivityDescriptionText in schema niem-core_xsd Drilldown into ActivityDateRepresentation in schema niem-core_xsd Drilldown into ActivityCategoryText in schema niem-core_xsd Drilldown into ActivityIdentification in schema niem-core_xsd Drilldown into linkMetadata in schema structures_xsd Drilldown into metadata in schema structures_xsd Drilldown into id in schema structures_xsd Drilldown into ComplexObjectType in schema structures_xsd Drilldown into ActivityType in schema niem-core_xsd Drilldown into VisitationType in schema jxdm_xsdXSD Diagram of SupervisionVisitation in schema jxdm_xsd (National Information Exchange Model (NEIM))
Collapse XSD Schema Code:
<xsd:element name="SupervisionVisitation" type="j:VisitationType" nillable="true">
    <xsd:annotation>
        <xsd:documentation>A visit from a person to a subject.</xsd:documentation>
    </xsd:annotation>
</xsd:element>
Collapse Child Elements:
Name Type Min Occurs Max Occurs
ActivityIdentification nc:ActivityIdentification 0 unbounded
ActivityCategoryText nc:ActivityCategoryText 0 unbounded
ActivityDateRepresentation nc:ActivityDateRepresentation 0 unbounded
ActivityDescriptionText nc:ActivityDescriptionText 0 unbounded
ActivityName nc:ActivityName 0 unbounded
ActivityStatus nc:ActivityStatus 0 unbounded
ActivityReasonText nc:ActivityReasonText 0 unbounded
ActivityDisposition nc:ActivityDisposition 0 unbounded
VisitationPurposeText j:VisitationPurposeText 0 unbounded
VisitationSupervisingOfficial j:VisitationSupervisingOfficial 0 unbounded
VisitationRestrictedAccessReasonText j:VisitationRestrictedAccessReasonText 0 unbounded
VisitationRestrictedAccessPerson j:VisitationRestrictedAccessPerson 0 unbounded
VisitationVisitor j:VisitationVisitor 0 unbounded
VisitationVisitorRelationshipText j:VisitationVisitorRelationshipText 0 unbounded
Collapse Child Attributes:
Name Type Default Value Use
id s:id (Optional)
metadata s:metadata (Optional)
linkMetadata s:linkMetadata (Optional)
Collapse Derivation Tree: