Definition Type: ComplexType
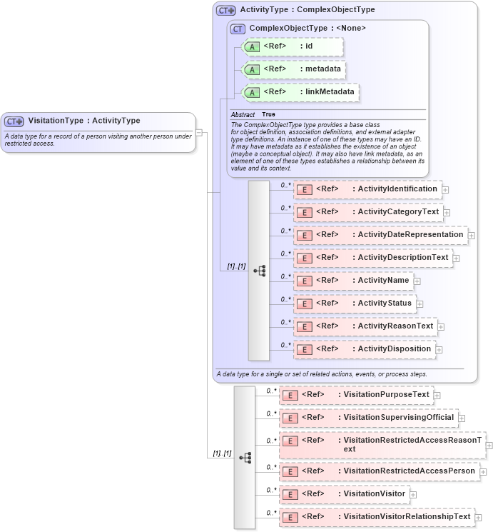
Name: VisitationType
Namespace: http://niem.gov/niem/domains/jxdm/4.0
Type: nc:ActivityType
Containing Schema: jxdm.xsd
Abstract
Documentation:
A data type for a record of a person visiting another person under restricted access.
Collapse XSD Schema Diagram:
Drilldown into VisitationVisitorRelationshipText in schema jxdm_xsd Drilldown into VisitationVisitor in schema jxdm_xsd Drilldown into VisitationRestrictedAccessPerson in schema jxdm_xsd Drilldown into VisitationRestrictedAccessReasonText in schema jxdm_xsd Drilldown into VisitationSupervisingOfficial in schema jxdm_xsd Drilldown into VisitationPurposeText in schema jxdm_xsd Drilldown into ActivityDisposition in schema niem-core_xsd Drilldown into ActivityReasonText in schema niem-core_xsd Drilldown into ActivityStatus in schema niem-core_xsd Drilldown into ActivityName in schema niem-core_xsd Drilldown into ActivityDescriptionText in schema niem-core_xsd Drilldown into ActivityDateRepresentation in schema niem-core_xsd Drilldown into ActivityCategoryText in schema niem-core_xsd Drilldown into ActivityIdentification in schema niem-core_xsd Drilldown into linkMetadata in schema structures_xsd Drilldown into metadata in schema structures_xsd Drilldown into id in schema structures_xsd Drilldown into ComplexObjectType in schema structures_xsd Drilldown into ActivityType in schema niem-core_xsdXSD Diagram of VisitationType in schema jxdm_xsd (National Information Exchange Model (NEIM))
Collapse XSD Schema Code:
<xsd:complexType name="VisitationType">
    <xsd:annotation>
        <xsd:documentation>A data type for a record of a person visiting another person under restricted access.</xsd:documentation>
        <xsd:appinfo>
            <i:Base i:namespace="http://niem.gov/niem/niem-core/2.0" i:name="ActivityType" xmlns:i="http://niem.gov/niem/appinfo/2.0" />
        </xsd:appinfo>
    </xsd:annotation>
    <xsd:complexContent>
        <xsd:extension base="nc:ActivityType">
            <xsd:sequence>
                <xsd:element ref="j:VisitationPurposeText" minOccurs="0" maxOccurs="unbounded" />
                <xsd:element ref="j:VisitationSupervisingOfficial" minOccurs="0" maxOccurs="unbounded" />
                <xsd:element ref="j:VisitationRestrictedAccessReasonText" minOccurs="0" maxOccurs="unbounded" />
                <xsd:element ref="j:VisitationRestrictedAccessPerson" minOccurs="0" maxOccurs="unbounded" />
                <xsd:element ref="j:VisitationVisitor" minOccurs="0" maxOccurs="unbounded" />
                <xsd:element ref="j:VisitationVisitorRelationshipText" minOccurs="0" maxOccurs="unbounded" />
            </xsd:sequence>
        </xsd:extension>
    </xsd:complexContent>
</xsd:complexType>
Collapse Child Elements:
Name Type Min Occurs Max Occurs
ActivityIdentification nc:ActivityIdentification 0 unbounded
ActivityCategoryText nc:ActivityCategoryText 0 unbounded
ActivityDateRepresentation nc:ActivityDateRepresentation 0 unbounded
ActivityDescriptionText nc:ActivityDescriptionText 0 unbounded
ActivityName nc:ActivityName 0 unbounded
ActivityStatus nc:ActivityStatus 0 unbounded
ActivityReasonText nc:ActivityReasonText 0 unbounded
ActivityDisposition nc:ActivityDisposition 0 unbounded
VisitationPurposeText j:VisitationPurposeText 0 unbounded
VisitationSupervisingOfficial j:VisitationSupervisingOfficial 0 unbounded
VisitationRestrictedAccessReasonText j:VisitationRestrictedAccessReasonText 0 unbounded
VisitationRestrictedAccessPerson j:VisitationRestrictedAccessPerson 0 unbounded
VisitationVisitor j:VisitationVisitor 0 unbounded
VisitationVisitorRelationshipText j:VisitationVisitorRelationshipText 0 unbounded
Collapse Child Attributes:
Name Type Default Value Use
id s:id (Optional)
metadata s:metadata (Optional)
linkMetadata s:linkMetadata (Optional)
Collapse Derivation Tree:
Collapse References:
j:SupervisionVisitation, j:Visitation