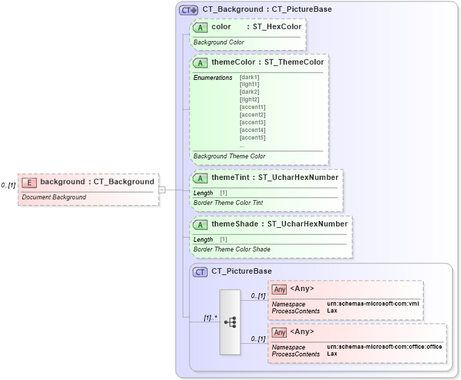
Definition Type: Element
Name: background
Namespace: http://schemas.openxmlformats.org/wordprocessingml/2006/main
Type: w:CT_Background
Containing Schema: wml.xsd
MinOccurs 0
MaxOccurs (1)
Abstract
Documentation:
Document Background
Collapse XSD Schema Diagram:
Drilldown into CT_PictureBase in schema wml_xsd Drilldown into themeShade in schema wml_xsd Drilldown into themeTint in schema wml_xsd Drilldown into themeColor in schema wml_xsd Drilldown into color in schema wml_xsd Drilldown into CT_Background in schema wml_xsdXSD Diagram of background in schema wml_xsd (Office Open XML (OOXML / OpenXML / Ecma 376))
Collapse XSD Schema Code:
<xsd:element name="background" type="CT_Background" minOccurs="0">
    <xsd:annotation>
        <xsd:documentation>Document Background</xsd:documentation>
    </xsd:annotation>
</xsd:element>
Collapse Child Elements:
Name Type Min Occurs Max Occurs
<xs:any> Allowed namespace: 'urn:schemas-microsoft-com:vml' 0 (1)
<xs:any> Allowed namespace: 'urn:schemas-microsoft-com:office:office' 0 (1)
Collapse Child Attributes:
Name Type Default Value Use
color w:color Optional
themeColor w:themeColor Optional
themeTint w:themeTint Optional
themeShade w:themeShade Optional
Collapse Derivation Tree: