Definition Type: ComplexType
Name: CT_Background
Namespace: http://schemas.openxmlformats.org/wordprocessingml/2006/main
Type: w:CT_PictureBase
Containing Schema: wml.xsd
Abstract
Collapse XSD Schema Diagram:
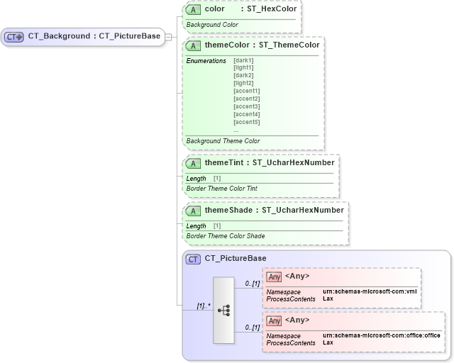
Drilldown into CT_PictureBase in schema wml_xsd Drilldown into themeShade in schema wml_xsd Drilldown into themeTint in schema wml_xsd Drilldown into themeColor in schema wml_xsd Drilldown into color in schema wml_xsdXSD Diagram of CT_Background in schema wml_xsd (Office Open XML (OOXML / OpenXML / Ecma 376))
Collapse XSD Schema Code:
<xsd:complexType name="CT_Background">
    <xsd:complexContent>
        <xsd:extension base="CT_PictureBase">
            <xsd:attribute name="color" type="ST_HexColor" use="optional">
                <xsd:annotation>
                    <xsd:documentation>Background Color</xsd:documentation>
                </xsd:annotation>
            </xsd:attribute>
            <xsd:attribute name="themeColor" type="ST_ThemeColor" use="optional">
                <xsd:annotation>
                    <xsd:documentation>Background Theme Color</xsd:documentation>
                </xsd:annotation>
            </xsd:attribute>
            <xsd:attribute name="themeTint" type="ST_UcharHexNumber" use="optional">
                <xsd:annotation>
                    <xsd:documentation>Border Theme Color Tint</xsd:documentation>
                </xsd:annotation>
            </xsd:attribute>
            <xsd:attribute name="themeShade" type="ST_UcharHexNumber" use="optional">
                <xsd:annotation>
                    <xsd:documentation>Border Theme Color Shade</xsd:documentation>
                </xsd:annotation>
            </xsd:attribute>
        </xsd:extension>
    </xsd:complexContent>
</xsd:complexType>
Collapse Child Elements:
Name Type Min Occurs Max Occurs
<xs:any> Allowed namespace: 'urn:schemas-microsoft-com:vml' 0 (1)
<xs:any> Allowed namespace: 'urn:schemas-microsoft-com:office:office' 0 (1)
Collapse Child Attributes:
Name Type Default Value Use
color w:color Optional
themeColor w:themeColor Optional
themeTint w:themeTint Optional
themeShade w:themeShade Optional
Collapse Derivation Tree:
Collapse References:
w:background