Definition Type: ComplexType
Name: CT_TextParagraphProperties
Namespace: http://schemas.openxmlformats.org/drawingml/2006/main
Containing Schema: dml-textParagraph.xsd
Abstract
Collapse XSD Schema Diagram:
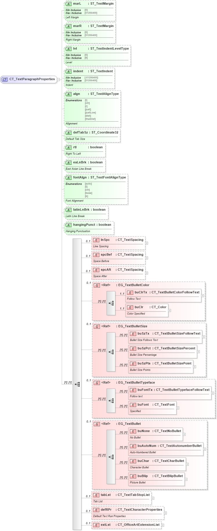
Drilldown into extLst in schema dml-textparagraph_xsd Drilldown into defRPr in schema dml-textparagraph_xsd Drilldown into tabLst in schema dml-textparagraph_xsd Drilldown into buBlip in schema dml-textbullet_xsd Drilldown into buChar in schema dml-textbullet_xsd Drilldown into buAutoNum in schema dml-textbullet_xsd Drilldown into buNone in schema dml-textbullet_xsd Drilldown into EG_TextBullet in schema dml-textbullet_xsd Drilldown into buFont in schema dml-textbullet_xsd Drilldown into buFontTx in schema dml-textbullet_xsd Drilldown into EG_TextBulletTypeface in schema dml-textbullet_xsd Drilldown into buSzPts in schema dml-textbullet_xsd Drilldown into buSzPct in schema dml-textbullet_xsd Drilldown into buSzTx in schema dml-textbullet_xsd Drilldown into EG_TextBulletSize in schema dml-textbullet_xsd Drilldown into buClr in schema dml-textbullet_xsd Drilldown into buClrTx in schema dml-textbullet_xsd Drilldown into EG_TextBulletColor in schema dml-textbullet_xsd Drilldown into spcAft in schema dml-textparagraph_xsd Drilldown into spcBef in schema dml-textparagraph_xsd Drilldown into lnSpc in schema dml-textparagraph_xsd Drilldown into hangingPunct in schema dml-textparagraph_xsd Drilldown into latinLnBrk in schema dml-textparagraph_xsd Drilldown into fontAlgn in schema dml-textparagraph_xsd Drilldown into eaLnBrk in schema dml-textparagraph_xsd Drilldown into rtl in schema dml-textparagraph_xsd Drilldown into defTabSz in schema dml-textparagraph_xsd Drilldown into algn in schema dml-textparagraph_xsd Drilldown into indent in schema dml-textparagraph_xsd Drilldown into lvl in schema dml-textparagraph_xsd Drilldown into marR in schema dml-textparagraph_xsd Drilldown into marL in schema dml-textparagraph_xsdXSD Diagram of CT_TextParagraphProperties in schema dml-textparagraph_xsd (Office Open XML (OOXML / OpenXML / Ecma 376))
Collapse XSD Schema Code:
<xsd:complexType name="CT_TextParagraphProperties">
    <xsd:sequence>
        <xsd:element name="lnSpc" type="CT_TextSpacing" minOccurs="0" maxOccurs="1">
            <xsd:annotation>
                <xsd:documentation>Line Spacing</xsd:documentation>
            </xsd:annotation>
        </xsd:element>
        <xsd:element name="spcBef" type="CT_TextSpacing" minOccurs="0" maxOccurs="1">
            <xsd:annotation>
                <xsd:documentation>Space Before</xsd:documentation>
            </xsd:annotation>
        </xsd:element>
        <xsd:element name="spcAft" type="CT_TextSpacing" minOccurs="0" maxOccurs="1">
            <xsd:annotation>
                <xsd:documentation>Space After</xsd:documentation>
            </xsd:annotation>
        </xsd:element>
        <xsd:group ref="EG_TextBulletColor" minOccurs="0" maxOccurs="1">
        </xsd:group>
        <xsd:group ref="EG_TextBulletSize" minOccurs="0" maxOccurs="1">
        </xsd:group>
        <xsd:group ref="EG_TextBulletTypeface" minOccurs="0" maxOccurs="1">
        </xsd:group>
        <xsd:group ref="EG_TextBullet" minOccurs="0" maxOccurs="1">
        </xsd:group>
        <xsd:element name="tabLst" type="CT_TextTabStopList" minOccurs="0" maxOccurs="1">
            <xsd:annotation>
                <xsd:documentation>Tab List</xsd:documentation>
            </xsd:annotation>
        </xsd:element>
        <xsd:element name="defRPr" type="CT_TextCharacterProperties" minOccurs="0" maxOccurs="1">
            <xsd:annotation>
                <xsd:documentation>Default Text Run Properties</xsd:documentation>
            </xsd:annotation>
        </xsd:element>
        <xsd:element name="extLst" type="CT_OfficeArtExtensionList" minOccurs="0" maxOccurs="1">
        </xsd:element>
    </xsd:sequence>
    <xsd:attribute name="marL" type="ST_TextMargin" use="optional">
        <xsd:annotation>
            <xsd:documentation>Left Margin</xsd:documentation>
        </xsd:annotation>
    </xsd:attribute>
    <xsd:attribute name="marR" type="ST_TextMargin" use="optional">
        <xsd:annotation>
            <xsd:documentation>Right Margin</xsd:documentation>
        </xsd:annotation>
    </xsd:attribute>
    <xsd:attribute name="lvl" type="ST_TextIndentLevelType" use="optional">
        <xsd:annotation>
            <xsd:documentation>Level</xsd:documentation>
        </xsd:annotation>
    </xsd:attribute>
    <xsd:attribute name="indent" type="ST_TextIndent" use="optional">
        <xsd:annotation>
            <xsd:documentation>Indent</xsd:documentation>
        </xsd:annotation>
    </xsd:attribute>
    <xsd:attribute name="algn" type="ST_TextAlignType" use="optional">
        <xsd:annotation>
            <xsd:documentation>Alignment</xsd:documentation>
        </xsd:annotation>
    </xsd:attribute>
    <xsd:attribute name="defTabSz" type="ST_Coordinate32" use="optional">
        <xsd:annotation>
            <xsd:documentation>Default Tab Size</xsd:documentation>
        </xsd:annotation>
    </xsd:attribute>
    <xsd:attribute name="rtl" type="xsd:boolean" use="optional">
        <xsd:annotation>
            <xsd:documentation>Right To Left</xsd:documentation>
        </xsd:annotation>
    </xsd:attribute>
    <xsd:attribute name="eaLnBrk" type="xsd:boolean" use="optional">
        <xsd:annotation>
            <xsd:documentation>East Asian Line Break</xsd:documentation>
        </xsd:annotation>
    </xsd:attribute>
    <xsd:attribute name="fontAlgn" type="ST_TextFontAlignType" use="optional">
        <xsd:annotation>
            <xsd:documentation>Font Alignment</xsd:documentation>
        </xsd:annotation>
    </xsd:attribute>
    <xsd:attribute name="latinLnBrk" type="xsd:boolean" use="optional">
        <xsd:annotation>
            <xsd:documentation>Latin Line Break</xsd:documentation>
        </xsd:annotation>
    </xsd:attribute>
    <xsd:attribute name="hangingPunct" type="xsd:boolean" use="optional">
        <xsd:annotation>
            <xsd:documentation>Hanging Punctuation</xsd:documentation>
        </xsd:annotation>
    </xsd:attribute>
</xsd:complexType>
Collapse Child Elements:
Name Type Min Occurs Max Occurs
lnSpc a:lnSpc 0 1
spcBef a:spcBef 0 1
spcAft a:spcAft 0 1
buClrTx a:buClrTx 1 1
buClr a:buClr 1 1
buSzTx a:buSzTx (1) (1)
buSzPct a:buSzPct (1) (1)
buSzPts a:buSzPts (1) (1)
buFontTx a:buFontTx (1) (1)
buFont a:buFont (1) (1)
buNone a:buNone (1) (1)
buAutoNum a:buAutoNum (1) (1)
buChar a:buChar (1) (1)
buBlip a:buBlip (1) (1)
tabLst a:tabLst 0 1
defRPr a:defRPr 0 1
extLst a:extLst 0 1
<xs:group> a:EG_TextBulletColor 0 1
<xs:group> a:EG_TextBulletSize 0 1
<xs:group> a:EG_TextBulletTypeface 0 1
<xs:group> a:EG_TextBullet 0 1
Collapse Child Attributes:
Name Type Default Value Use
marL a:marL Optional
marR a:marR Optional
lvl a:lvl Optional
indent a:indent Optional
algn a:algn Optional
defTabSz a:defTabSz Optional
rtl a:rtl Optional
eaLnBrk a:eaLnBrk Optional
fontAlgn a:fontAlgn Optional
latinLnBrk a:latinLnBrk Optional
hangingPunct a:hangingPunct Optional
Collapse Derivation Tree:
Collapse References:
a:defPPr, a:lvl1pPr, a:lvl2pPr, a:lvl3pPr, a:lvl4pPr, a:lvl5pPr, a:lvl6pPr, a:lvl7pPr, a:lvl8pPr, a:lvl9pPr, a:pPr, a:pPr