| Definition Type: | Element |
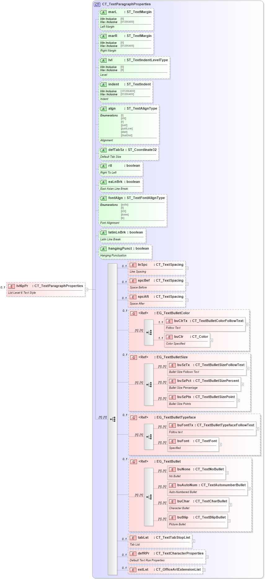
| Name: | lvl6pPr |
| Namespace: | http://schemas.openxmlformats.org/drawingml/2006/main |
| Type: | a:CT_TextParagraphProperties |
| Containing Schema: | dml-text.xsd |
| MinOccurs | 0 |
| MaxOccurs | 1 |
| Abstract | |
| Documentation: |
List Level 6 Text Style
|
![]() |
|
|
|||||||||||||||||||||||||||||||||||||||||||||||||||||||||||||||||||||||||||||||||||||||||
|
|||||||||||||||||||||||||||||||||||||||||||||||||
|
|