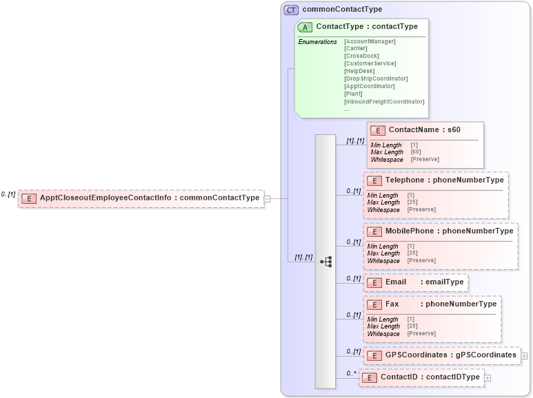
Definition Type: Element
Name: ApptCloseoutEmployeeContactInfo
Namespace: http://idealliance.org/maildat/Specs/md091/mailxml60a/mailxml
Type: mailxml:commonContactType
Containing Schema: mailxml_120308.xsd
MinOccurs 0
MaxOccurs (1)
Abstract
Collapse XSD Schema Diagram:
Drilldown into ContactID in schema mailxml_120308_xsd Drilldown into GPSCoordinates in schema mailxml_120308_xsd Drilldown into Fax in schema mailxml_120308_xsd Drilldown into Email in schema mailxml_120308_xsd Drilldown into MobilePhone in schema mailxml_120308_xsd Drilldown into Telephone in schema mailxml_120308_xsd Drilldown into ContactName in schema mailxml_120308_xsd Drilldown into ContactType in schema mailxml_120308_xsd Drilldown into commonContactType in schema mailxml_120308_xsdXSD Diagram of ApptCloseoutEmployeeContactInfo in schema mailxml_120308_xsd (Mail.XML - Mailing supply chain)
Collapse XSD Schema Code:
<xs:element name="ApptCloseoutEmployeeContactInfo" type="mailxml:commonContactType" minOccurs="0" />
Collapse Child Elements:
Name Type Min Occurs Max Occurs
ContactName mailxml:ContactName (1) (1)
Telephone mailxml:Telephone 0 (1)
MobilePhone mailxml:MobilePhone 0 (1)
Email mailxml:Email 0 (1)
Fax mailxml:Fax 0 (1)
GPSCoordinates mailxml:GPSCoordinates 0 (1)
ContactID mailxml:ContactID 0 unbounded
Collapse Child Attributes:
Name Type Default Value Use
ContactType mailxml:ContactType Required
Collapse Derivation Tree: