Definition Type: ComplexType
Name: commonContactType
Namespace: http://idealliance.org/maildat/Specs/md091/mailxml60a/mailxml
Containing Schema: mailxml_120308.xsd
Abstract
Collapse XSD Schema Diagram:
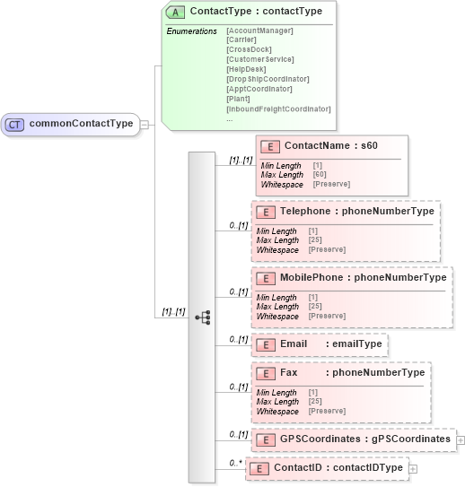
Drilldown into ContactID in schema mailxml_120308_xsd Drilldown into GPSCoordinates in schema mailxml_120308_xsd Drilldown into Fax in schema mailxml_120308_xsd Drilldown into Email in schema mailxml_120308_xsd Drilldown into MobilePhone in schema mailxml_120308_xsd Drilldown into Telephone in schema mailxml_120308_xsd Drilldown into ContactName in schema mailxml_120308_xsd Drilldown into ContactType in schema mailxml_120308_xsdXSD Diagram of commonContactType in schema mailxml_120308_xsd (Mail.XML - Mailing supply chain)
Collapse XSD Schema Code:
<xs:complexType name="commonContactType">
    <xs:sequence>
        <xs:element name="ContactName" type="mailxml_base:s60" />
        <xs:element name="Telephone" type="mailxml_base:phoneNumberType" minOccurs="0" />
        <xs:element name="MobilePhone" type="mailxml_base:phoneNumberType" minOccurs="0" />
        <xs:element name="Email" type="mailxml_base:emailType" minOccurs="0" />
        <xs:element name="Fax" type="mailxml_base:phoneNumberType" minOccurs="0" />
        <xs:element name="GPSCoordinates" type="mailxml:gPSCoordinates" minOccurs="0" />
        <xs:element name="ContactID" type="mailxml:contactIDType" minOccurs="0" maxOccurs="unbounded" />
    </xs:sequence>
    <xs:attribute name="ContactType" type="mailxml_base:contactType" use="required" />
</xs:complexType>
Collapse Child Elements:
Name Type Min Occurs Max Occurs
ContactName mailxml:ContactName (1) (1)
Telephone mailxml:Telephone 0 (1)
MobilePhone mailxml:MobilePhone 0 (1)
Email mailxml:Email 0 (1)
Fax mailxml:Fax 0 (1)
GPSCoordinates mailxml:GPSCoordinates 0 (1)
ContactID mailxml:ContactID 0 unbounded
Collapse Child Attributes:
Name Type Default Value Use
ContactType mailxml:ContactType Required
Collapse Derivation Tree:
Collapse References:
mailxml:ApptCloseoutEmployeeContactInfo, mailxml:CommonContact, mailxml:CommonContact