Definition Type: ComplexType
Name: bundleDetailType
Namespace: http://idealliance.org/maildat/Specs/md091/mailxml60a/mailxml
Containing Schema: mailxml_120308.xsd
Abstract
Collapse XSD Schema Diagram:
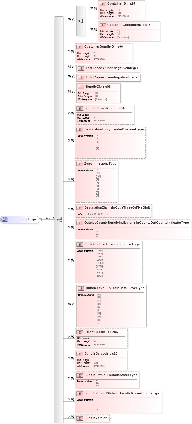
Drilldown into BundleVersion in schema mailxml_120308_xsd Drilldown into BundleRecordStatus in schema mailxml_120308_xsd Drilldown into BundleStatus in schema mailxml_120308_xsd Drilldown into BundleBarcode in schema mailxml_120308_xsd Drilldown into ParentBundleID in schema mailxml_120308_xsd Drilldown into BundleLevel in schema mailxml_120308_xsd Drilldown into SortationLevel in schema mailxml_120308_xsd Drilldown into OutsideCountyBundleIndicator in schema mailxml_120308_xsd Drilldown into DestinationZip in schema mailxml_120308_xsd Drilldown into Zone in schema mailxml_120308_xsd Drilldown into DestinationEntry in schema mailxml_120308_xsd Drilldown into BundleCarrierRoute in schema mailxml_120308_xsd Drilldown into BundleZip in schema mailxml_120308_xsd Drilldown into TotalCopies in schema mailxml_120308_xsd Drilldown into TotalPieces in schema mailxml_120308_xsd Drilldown into CustomerBundleID in schema mailxml_120308_xsd Drilldown into CustomerContainerID in schema mailxml_120308_xsd Drilldown into ContainerID in schema mailxml_120308_xsdXSD Diagram of bundleDetailType in schema mailxml_120308_xsd (Mail.XML - Mailing supply chain)
Collapse XSD Schema Code:
<xs:complexType name="bundleDetailType">
    <xs:sequence>
        <xs:choice>
            <xs:element name="ContainerID" type="mailxml_base:s25" />
            <xs:element name="CustomerContainerID" type="mailxml_base:s06" />
        </xs:choice>
        <xs:element name="CustomerBundleID" type="mailxml_base:s06" minOccurs="0" />
        <xs:element name="TotalPieces" type="xs:nonNegativeInteger" />
        <xs:element name="TotalCopies" type="xs:nonNegativeInteger" />
        <xs:element name="BundleZip" type="mailxml_base:s06" />
        <xs:element name="BundleCarrierRoute" type="mailxml_base:s04" minOccurs="0" />
        <xs:element name="DestinationEntry" type="mailxml_base:entryDiscountType" minOccurs="0" />
        <xs:element name="Zone" type="mailxml_base:zoneType" minOccurs="0" />
        <xs:element name="DestinationZip" type="mailxml_base:zipCodeThreeOrFiveDigit" minOccurs="0" />
        <xs:element name="OutsideCountyBundleIndicator" type="mailxml_base:inCountyOutCountyIndicatorType" minOccurs="0" />
        <xs:element name="SortationLevel" type="mailxml_base:sortationLevelType" minOccurs="0" />
        <xs:element name="BundleLevel" type="mailxml_base:bundleDetailLevelType" />
        <xs:element name="ParentBundleID" type="mailxml_base:s06" minOccurs="0" />
        <xs:element name="BundleBarcode" type="mailxml_base:s20" minOccurs="0" />
        <xs:element name="BundleStatus" type="mailxml_base:bundleStatusType" minOccurs="0" />
        <xs:element name="BundleRecordStatus" type="mailxml_base:bundleRecordStatusType" minOccurs="0" />
        <xs:element name="BundleVersion" minOccurs="0">
            <xs:complexType>
                <xs:sequence>
                    <xs:element name="VersionID" type="mailxml_base:s10" />
                    <xs:element name="VersionName" type="mailxml_base:s12" />
                </xs:sequence>
            </xs:complexType>
        </xs:element>
    </xs:sequence>
</xs:complexType>
Collapse Child Elements:
Name Type Min Occurs Max Occurs
ContainerID mailxml:ContainerID (1) (1)
CustomerContainerID mailxml:CustomerContainerID (1) (1)
CustomerBundleID mailxml:CustomerBundleID 0 (1)
TotalPieces mailxml:TotalPieces (1) (1)
TotalCopies mailxml:TotalCopies (1) (1)
BundleZip mailxml:BundleZip (1) (1)
BundleCarrierRoute mailxml:BundleCarrierRoute 0 (1)
DestinationEntry mailxml:DestinationEntry 0 (1)
Zone mailxml:Zone 0 (1)
DestinationZip mailxml:DestinationZip 0 (1)
OutsideCountyBundleIndicator mailxml:OutsideCountyBundleIndicator 0 (1)
SortationLevel mailxml:SortationLevel 0 (1)
BundleLevel mailxml:BundleLevel (1) (1)
ParentBundleID mailxml:ParentBundleID 0 (1)
BundleBarcode mailxml:BundleBarcode 0 (1)
BundleStatus mailxml:BundleStatus 0 (1)
BundleRecordStatus mailxml:BundleRecordStatus 0 (1)
BundleVersion mailxml:BundleVersion 0 (1)
Collapse Derivation Tree:
Collapse References:
mailxml:BundleDetail, mailxml:BundleDetail